_reversense_ Profile Banner
Reversense Profile
Reversense

@_reversense_

Followers
489
Following
128
Media
2
Statuses
60

We design offensive mobile security solutions for cybersecurity professionals. Creators of #Dexcalibur. @FrenchYeti, CEO and founder of Reversense, France.

Toulouse, France
Joined November 2020
Don't wanna be here? Send us removal request.
@FrenchYeti
FrenchYeti
2 years
Help 🦄 🙏🏻🙏🏻 Je cherche une place pour @sstic 2024. Si vous en avez une à vendre ou connaissez qq1 qui en a une, mon pm est ouvert. @newsoft @commial @g4l4drim @_Stroumph @cryptax @citronneur @Pelissier_S @0x4d_ @xMagass #reverse
1
12
8
@INCYBER_Europe
Forum INCYBER - EUROPE (FIC)
2 years
[Prix de la startup du Forum InCyber] Et le prix de l’impact opérationnel est attribué à … @_reversense_ ! Merci Olivier Allemand d’avoir décerné ce prix si spécial ! #Eviden #DareToTry #ForumInCyber #StartupInnovation #Cybersecurity #TechTrends #Innovationawards
1
1
5
@INCYBER_Europe
Forum INCYBER - EUROPE (FIC)
2 years
🏆 Découvrez le palmarès du Prix de la Startup du #ForumInCyber ! Prix 2024 : @SnowpackEU Recherche : @IDakto Opérationnel : @_reversense_ Croissance : @DuoKeyCH Coup de coeur : Saporo Bravo à tous les candidats et merci à notre partenaire @Eviden_Security ainsi qu'à l'ensemble
0
2
10
@Le_Poool
Le Poool x La French Tech Rennes St-Malo
2 years
[#SOTB2023] (Re)plongez-vous dans l’ambiance de Start-up on the beach à #SaintMalo ! 😎 Startups, investisseurs, accélérateurs et partenaires ont investi le Palais du Grand Large pour une journée de pitchs et de rdv one-to-one qui s’est terminée par un cocktail on the beach ! 🏖
0
1
5
@_reversense_
Reversense
2 years
Quel plaisir d'avoir pu présenter notre #startup et notre solution devant un si vaste panel d'#investisseurs. Des rendez-vous de qualité et un lieu exceptionnel, que demander de plus :) Merci 🙏🏻
@Le_Poool
Le Poool x La French Tech Rennes St-Malo
2 years
[SOTB2023] Start-up on the beach ça continue ! Avec les pitchs des #startups discovery à suivre de près et les rendez-vous 1to1 ! Plus de 28 millions d’euros sont recherchés par la 30aine de startups en recherche de fonds. Go go go 👊 #financement #investisseurs
0
1
8
@Le_Poool
Le Poool x La French Tech Rennes St-Malo
2 years
[SOTB2023] Start-up on the beach ça continue ! Avec les pitchs des #startups discovery à suivre de près et les rendez-vous 1to1 ! Plus de 28 millions d’euros sont recherchés par la 30aine de startups en recherche de fonds. Go go go 👊 #financement #investisseurs
0
3
12
@Farenain
Farenain
3 years
We have written a long post about using #Kunai library for #DEX file analysis, you can find it on my website: https://t.co/mfZOBiuUzA. Thanks to my student Angela Sun who is helping with the project!. #Android #ReverseEngineering #cpp
farena.in
Kunai is a library for analyzing Dalvik Executable Files, this library is written in C++ for performance reasons
0
21
44
@FrenchYeti
FrenchYeti
3 years
I am at @CampusCyberFr today, let me know if you are free to talk about #frida, #hooking, #ReverseEngineering and drink something ☕🍻
0
2
8
@NorthSec_io
NorthSec
3 years
Nouveauté! Une formation dans la langue de Molière: Contournement des protections modernes contre la rétro-conception sous #Android par @FrenchYeti. Une #formation technique utile autant pour l'audit d'applications protégés que pour l'analyse maligiciels! https://t.co/uk6T5i76vz
0
7
8
@_reversense_
Reversense
3 years
Our partner @BallisKit released a beta of its flagship product MacroPack with newest GUI instead of the traditional CLI. I hope your users ll be pleased to play wiyh all options. @EmericNasi #redteam
@BallisKit
BallisKit
3 years
Happy new year to all our followers! MacroPack GUI in Beta version is ready. For our existing customers wanting to test it, please reach out on the Slack group or by email. #redteam #infosec
0
0
4
@NorthSec_io
NorthSec
3 years
TRAINER SHOWCASE 3: Une formation en francais sur notre scène? Oh oui! ✨🥐 Découvrez le “reverse enginering Android” avec @FrenchYeti qui nous avait épaté l'an dernier avec son workshop! https://t.co/uk6T5i76vz
0
4
7
@FrenchYeti
FrenchYeti
3 years
Cette année je propose une formation en français sur l'identification et le contournement de protection de code sur #android durant @NorthSec, si vous utilisez régulièrement @fridadotre ou @ghidra durant vos #pentest ou analyse de #malware, vous serez probablement intéressé 😉
@NorthSec_io
NorthSec
3 years
There are a few early bird tickets left; take advantage of those low prices to book a training session with some of the best infosec experts! 🧠 @SpecterOps @FrenchYeti @Agarri_FR @MrUn1k0d3r @onapsis @dafthack @mr_phrazer Karim Elmelhaoui @madhuakula
0
10
18
@NorthSec_io
NorthSec
3 years
There are a few early bird tickets left; take advantage of those low prices to book a training session with some of the best infosec experts! 🧠 @SpecterOps @FrenchYeti @Agarri_FR @MrUn1k0d3r @onapsis @dafthack @mr_phrazer Karim Elmelhaoui @madhuakula
Tweet card summary image
nsec.io
1
13
16
@_reversense_
Reversense
3 years
Envie de savoir travailler avec le p-code #Ghidra 🐉, automatiser la #deobfuscation⚡, et écrire de puissants hooks #frida🔥 le tout pour des app #android durcies ? Le training de @frenchyeti durant @NorthSec 2023 couvrira ces sujets 🦄
@FrenchYeti
FrenchYeti
3 years
Hey 📢 Are you looking for FRench-speaking 🇫🇷training on Android deobfuscation and advanced hooking w/ @fridadotre 🔥 during an amazing security conference ? Have a look at this one at @NorthSec_io , my DM is open https://t.co/xA8uNzCZUC #MobileSecurity #AndroidSecurity #ghidra
0
0
3
@NorthSec_io
NorthSec
3 years
More on training at Northsec 2023! You will have the choice to participate on-site or remotely. We offer completion certificates and CPE if needed. Nouveau cette année: il y aura une formation 100% en français! Training will take place May 23rd-26th More details to come!
0
5
7
@_reversense_
Reversense
3 years
📢Our team will attend to @BlackAlpsConf tomorrow, feel free to reach us to talk a bit more about reverse engineering automation, frida hook, sandbox escape, RASP, and so
0
2
7
@trufae
paπcake 🌱 🏴󠁥󠁳󠁣󠁴󠁿
3 years
I'm happy to announce that my radare accounts are ghosted again. Fuck you all with a hot stick. I cant see the tweets again unless i search for the profile and scroll down. One more reason to abandon this awful social network full of rats
4
2
10
@_reversense_
Reversense
3 years
#DexcaliburPro is our flagship product 🌟 to help security companies to automate the reverse engineering of hardened mobile applications🔥, we offer also on-demand security trainings👓 #FrenchTech contact us to see more :)
@FrenchYeti
FrenchYeti
3 years
#DexcaliburPro on steroid💊 Just added device-oriented features to inspect / generate hooks to spoof data read from / write to device 😍 by any instrumented app on this device (1/n) @_bhamza @U039b @Farenain @trufae @EmericNasi @_reversense_ #hacking #android #frida #security
0
0
3
@FrenchYeti
FrenchYeti
3 years
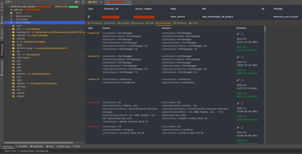
#DexcaliburPro Tips 💡: do you know you can enumerate ultimate cross references to #Android API for any class or component ? Then, with a single additional click you can generate #hook to tamper its params when xref is called @_reversense_ #frida #hacking #reverse #mobilesecurity
0
3
21
@FrenchYeti
FrenchYeti
3 years
📢 Dexcalibur Pro 1.1.0 by @_reversense_ is out : rich UI 💜, automatic native & system call hooking 💥, device permissions audit, hook point to break on memory and FS events, ... ✉️Contact me @enovella_ @0xabc0 @cryptax @Farenain @ApkUnpacker @EmericNasi #MobileSecurity
3
19
52