
Toni Wahrstätter ⟠
@nero_eth
Followers
8K
Following
5K
Media
289
Statuses
2K
serving ethereum at @ethereumfndn
Joined December 2021
Ethereum's execution layer scaling roadmap is on track: - Continuous Gas Limit Increases (EIP-7935) - History Expiry (EIP-4444) - Delayed Execution (EIP-7886) - Block Access Lists (EIP-7928) - Block-Level Warming (EIP-7863) Here's a short thread with additional context👇
127
146
803
1/🧵 Applications for the EF 2026 Internship Program are now open. A paid, full-time, 12-week opportunity to work directly with the teams advancing the Ethereum protocol and ecosystem.
18
76
387
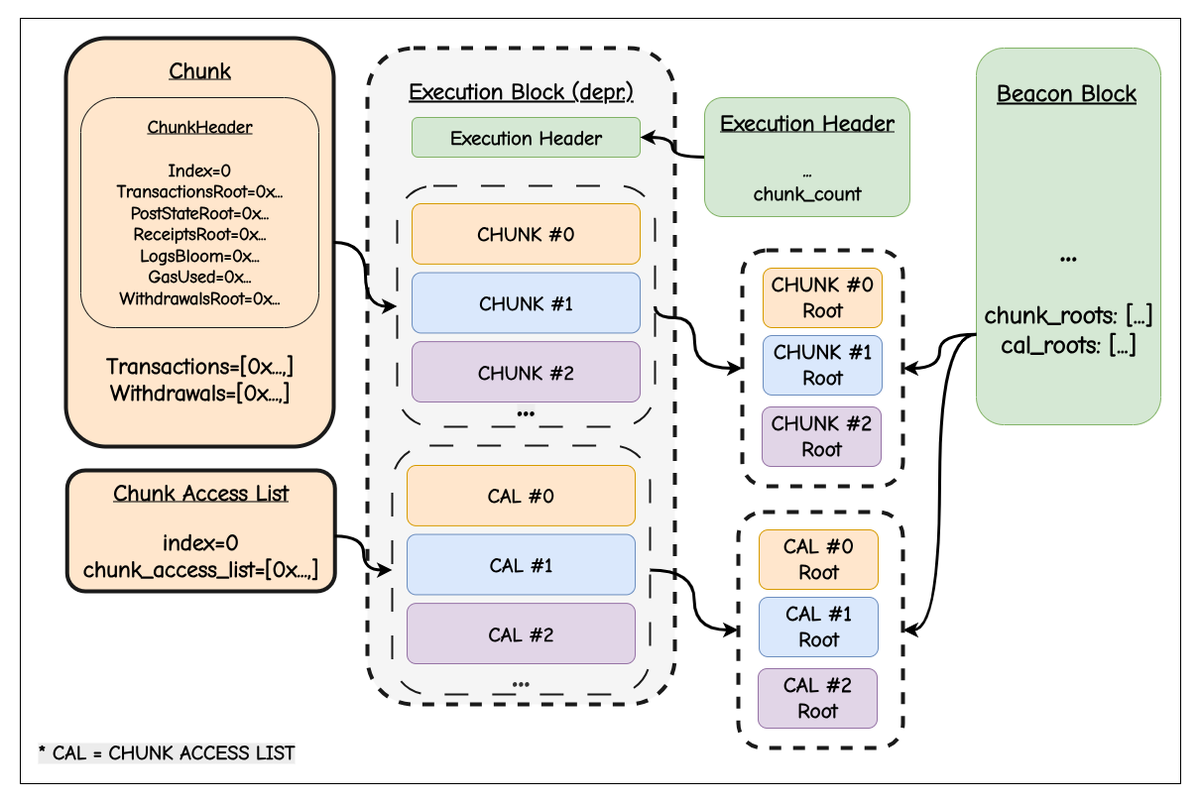
The case for Payload Chunking, in one picture:
Blockchains must scale. Other chains bet on sharding, speculative parallelism, or micro-blocks. Ethereum can cherry-pick what works: streaming execution via semantic block chunking. Full post: https://t.co/dWic2isXQ5 TL;DR 👇
2
3
16
6/ Similar to Base’s Flashblocks (low-latency streaming), and with CALs, Ethereum can go for parallel, dependency-free validation while keeping one global state (e.g. no complex cross-shard communication needed). See also @protolambda’s post:
github.com
Description This design-doc presents the combination of Flashblocks and Block-Access-Lists (BAL, EIP-7928). Looking for review and feedback, comments welcome.
0
0
4
5/ Key benefits: • Streamed block building and validation • Bounded gas & resources (≤16.7M per chunk) • Parallel validation with CALs • Per-chunk ZK/optimistic proofs • Lower latency & smoother propagation All txs are parallelizable — independent of state dependencies.
1
0
2
4/ Validation splits into 2 phases: • Per-chunk: check transactions, gas and execution outputs • Full block: ensure continuity + final state root This keeps blocks atomic, but execution is streamed.
1
0
2
3/ To make this work efficiently, chunks are paired with Chunk Access Lists (CALs): compact state diffs that propagate separately (c.f. EIP-7928). CALs allow validators to reconstruct pre-state quickly and even validate chunks in parallel.
1
0
2
2/ As gas limits grow, monolithic blocks become bottlenecks (compress → propagate → decompress → execute). Semantic chunking redefines a block as a sequence of self-contained chunks, each independently verifiable and executable on arrival.
1
0
2
Blockchains must scale. Other chains bet on sharding, speculative parallelism, or micro-blocks. Ethereum can cherry-pick what works: streaming execution via semantic block chunking. Full post: https://t.co/dWic2isXQ5 TL;DR 👇
ethresear.ch
Toward Semantic Block Chunking As block gas limits increase, the size of Ethereum blocks will inevitably grow. We cannot rely on monolithic blocks that are compressed, propagated, and only then...
40
17
80
Glamsterdam BALs (@nero_eth) - Breakout on Wednesday covered several points. - Discussed handling of precompile. - Nothing major to report; still on track for the first devnet by October. ePBS (@terencechain) - Breakout scheduled for tomorrow. - Spec released yesterday:
1
2
13
Fast finality is not just a meme. It's actually coming. Slot time reduction is graduating from the research phase. @MorphNetrunner and I have been working on prototypes and now ours successfully transition from 12s to 6s and remain stable over several epochs. Check out the code
Let's bring fast finality asap to @ethereum ! We published an update on our related work and projects last Friday, and on this topic, these are the relevant points: - Shorten slot times to increase the heartbeat of the network and decrease every delay: Time to inclusion / fast
1
5
49
Working strong on Eip-7928 in reth, things coming up pretty good :) @mattsse_ @nero_eth @SoubhikSMP
https://t.co/kaW0u5Kpj7
github.com
Fully Implement Block-Level Access Lists in reth. Required Steps: Need to implement the eip related structures Related PR: alloy-rs/eips#39 Implement Balance, Nonce., Storage, Code change Tracking ...
4
4
29
Block-level access lists are going to open the door to parallel transaction execution optimizations in the EVM. The first set of tests are out now thanks to @fselmo2:
github.com
EEST feature release for EIP-7928: Block-Level Access Lists tests v1.0.0. ⚠️ Important: This release revealed updates needed on both the specifications and the testing side. Look for an updated ba...
1
4
37
@ethereumfndn is seeking a Protocol Tester focusing on the Consensus Layer. You'll work alongside engineers and researchers advancing the Ethereum protocol refining the `consensus-layer` specifications and its test suite. Link with more info to apply in next tweet!
13
24
80
8/ Compatible with ePBS (EIP-7732) & Delayed Execution (EIP-7886). Chunking reduces latency, smooths bandwidth, and scales with higher gas limits. Full post: 🔗
ethresear.ch
Payload Chunking tl;dr: Split an EL block (=payload) into multiple mini‑blocks (“chunks”) of fixed gas budget (e.g. 2**24 = 16.77M) that propagate independently as side cars. Each chunk carries the...
0
0
5
7/ Benefits: - Streaming validation (lower latency) - Parallel execution & proving - Stateless friendliness - Future extensibility (zk-proofs, sharded exec)
1
0
3
6/ Networking: - Lightweight beacon block gossiped normally - Heavy execution chunks streamed across parallel subnets (beacon_chunk_sidecar_{i}) - Enables immediate parallelization; partial custody possible later
1
0
3
5/ Consensus Layer: - Beacon blocks include chunk_roots - Sidecars prove inclusion via Merkle proofs (similar to blobs) - Fork choice waits for all chunks to be available + validated
1
0
3
4/ Execution Layer: - New header field: <chunk_count> - Chunks contain ≤2²⁴ gas of txs max (+ optional pre-state for stateless exec) - Only roots are committed on-chain; sidecars carry the heavy data (txs, withdrawals, etc.)
1
0
2
3/ With Payload Chunking: - Chunks can be executed while other chunks are still downloading -Validation starts immediately -Multiple cores can execute chunks independently & in parallel - Bandwidth load spreads across slot
1
0
3