aadeexyz Profile Banner
aadee.eth Profile
aadee.eth

@aadeexyz

Followers
698
Following
10K
Media
155
Statuses
823

building @lorafinance | make ethereum great again

on chain
Joined June 2020
Don't wanna be here? Send us removal request.
@aadeexyz
aadee.eth
12 days
Options didn’t fail in crypto because the idea was wrong. They failed because the way we tried to introduce them was misaligned with how people actually think, trade, and form conviction. The blockers are visible now. Complexity was surfaced too early, before users even knew
0
0
1
@aadeexyz
aadee.eth
19 days
munch basically has the same view & reasons to believe that options should be bigger like us at @LoraFinance Safer upside, safer downside, no sudden liquidation event, and highly efficient capital using Coming soon on MegaETH
@munchPRMR
munch
19 days
Ever since 10/10 I started having this thesis about options becoming more common in crypto One of these projects is not like the other Imagine one of them on MegaETH With zero funding and incentive like Hyperliquid Billions easily
0
0
3
@aadeexyz
aadee.eth
20 days
There’s a point in every new primitive where you realize the idea is only half the battle. The other half is the environment you release it into. Renting convexity sounds simple in theory — stream a payment, hold upside, remove liquidation — but delivering that experience
@LoraFinance
Lora Finance
20 days
Lora Finance is honored to deploy on @megaeth, heading to MegaETH Frontier Program. With MegaETH real-time speed, Lora Finance is able to deploy real-time streamed call options, paving the way for fully-decentralized and liquidation-free option market. Real-time, no
1
0
9
@aadeexyz
aadee.eth
20 days
No ADL, no liquidation All roads lead to upside renting All roads lead to @LoraFinance
1
0
7
@aadeexyz
aadee.eth
20 days
There was a moment this year when I realized something strange: everyone I respected in this industry was directionally right, and still losing money. Not because they misread the market, not because they didn’t hedge, but because they were forced to use market infrastructure
@bread_
BREAD | ∑:
21 days
I'm so excited for DeFi experimentation to take place on Mega. It feels like a lot of the space has become stagnant. These guys are focusing on streaming payouts for call options. Would love to see more counter-trend thrive in the ecosystem. Options > Perps AMM > CLOB
1
0
5
@aadeexyz
aadee.eth
21 days
On 10/10/2025, crypto experienced one of its most devastating liquidation events in recent memory: billions in open interest erased in hours. Binance Futures’ auto-deleverage mechanism force-closed in-profit positions, wiping out not only retail traders but also funds, VCs, and
@LoraFinance
Lora Finance
21 days
Oct 10 liquidated $21b, and Lora is here to fix it. The first renting upside protocol. No liquidation, ever. Mark your safety. https://t.co/LnmZyKMBXH
2
1
6
@LoraFinance
Lora Finance
22 days
No liquidation, ever.
26
5
51
@aadeexyz
aadee.eth
22 days
$USDT to $2 📈
@Cointelegraph
Cointelegraph
22 days
🔥 BIG: Tether's $USDT Total Supply Officially Surpassed 191B.
0
0
2
@aadeexyz
aadee.eth
24 days
2025 is wild cloudflare went down twice
0
0
1
@sama
Sam Altman
2 months
GPT-6 will be renamed GPT-6-7, you're welcome
4K
2K
44K
@aadeexyz
aadee.eth
3 months
gm
1
0
6
@P3b7_
Charles Guillemet
4 months
🚨 There’s a large-scale supply chain attack in progress: the NPM account of a reputable developer has been compromised. The affected packages have already been downloaded over 1 billion times, meaning the entire JavaScript ecosystem may be at risk. The malicious payload works
3K
7K
19K
@SynthOS__
SynthOS
4 months
we're starting a yield hunting gang who's in?
7
1
26
@marco_derossi
Marco De Rossi
4 months
You know that line we always repeat — "What makes @Ethereum different is the developer ecosystem"? It’s sooo real. It just hit me in the face. ERC-8004 is just 🔟 days old and already: - 3 independent implementations😱 - 40+ teams reached out to build - Top ETH Magicians thread
16
27
236
@aadeexyz
aadee.eth
4 months
https://t.co/CvAReQpWRa feel free to open a pull request i you find any bugs or if. you'd like to contribute :)
Tweet card summary image
github.com
This repository contains a reference implementation for ERC-8004: Trustless Agents - aadeexyz/erc-8004
0
0
5
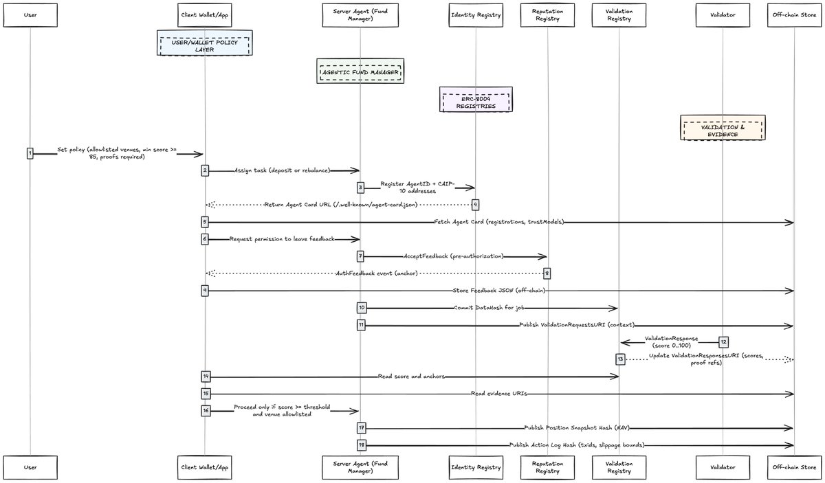
@aadeexyz
aadee.eth
4 months
loved your diagram, so here's a (non) vibe coded implementation of erc-8004 i've intentionally left out sybil resistance out of the implementation to keep it as close to the draft as possible. lmk if you have ideas on how we could go about making it sybil resistant. link 👇
@0xYudhishthra
Yudhishthra Sugumaran
4 months
hot take: most “AI agents” in DeFi shouldn’t be anywhere near your money or your data. That’s not cynicism, it’s basic risk. I work on @SynthOS__ and this is the bar we care about. If an agent can’t prove who it is and what it did, it has no business touching custody or privacy.
3
0
11
@aadeexyz
aadee.eth
4 months
why is everyone suddenly talking about burning man?
1
0
2
@aadeexyz
aadee.eth
4 months
@jashandotsol and me are doing exactly this
1
0
4
@aadeexyz
aadee.eth
4 months
if you’re sitting in a club and not reading about latest vc trends you’re not gonna make it
2
0
3
@aadeexyz
aadee.eth
4 months
“the only person you are destined to become is the person you decide to be” - ralph waldo emerson
2
0
8