Ingo_zk Profile Banner
Ingonyama Profile
Ingonyama

@Ingo_zk

Followers
11K
Following
14K
Media
609
Statuses
1K

Redefining Fancy Cryptography Acceleration from Software to Silicon 🧊 // Start here: https://t.co/aKZ7antxHl

github.com/ingonyama-zk/icicle
Joined July 2022
Don't wanna be here? Send us removal request.
@Ingo_zk
Ingonyama
5 months
❄️ ICICLE v4 is here, and it’s our biggest release yet. ➡️ https://t.co/NeUNZc3tFh
4
8
52
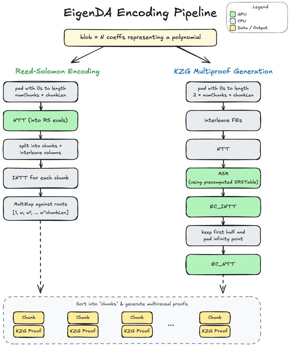
@eigen_da
EigenDA
1 day
Result: 16 MiB blob encoded in ~1.26 seconds using @Ingo_zk's ICICLE library. For scale: a naive CPU-only encoding of a 128 KiB blob takes 8.2 seconds 56× slower per-byte at 1/128th the size. GPU acceleration is our path to a true production system.
1
3
8
@eigen_da
EigenDA
1 day
Data availability hits a wall: validators need to verify data is available, but storing full copies across hundreds of nodes doesn't scale. EigenDA solves this with Reed-Solomon + KZG: validators store fragments, but anyone can verify authenticity and reconstruct from subsets.
15
11
47
@mattmurrs
Matt Murray
4 days
EigenDA needs to scale securely, the core primitives to do so are Reed-Solomon Encoding & KZG Commitments. In order to implement this needed to turn theory into implementation with GPU Acceleration leveraging @Ingo_zk's ICICLE
1
1
3
@Ingo_zk
Ingonyama
4 days
“The infrastructure is ready!” Congrats team on this milestone ⚡️
@eigencloud
EigenCloud
4 days
Today @eigen_da reaches cloud scale at 1GB/s. Benchmarked across 100 operators and 10 countries. ft. @sreeramkannan and @0xkydo
3
4
20
@eigencloud
EigenCloud
4 days
Today @eigen_da reaches cloud scale at 1GB/s. Benchmarked across 100 operators and 10 countries. ft. @sreeramkannan and @0xkydo
72
82
399
@Ingo_zk
Ingonyama
3 months
🚀 Excited to be at ZKARCH, the 1st Workshop on Zero-Knowledge Proofs & Verifiable Computation! 📍 Seoul, Korea 📅 Oct 18, 2025 🌐 In conjunction with MICRO 2025 🎤 Speaker: @shanie_winitz 📝 Talk: Accelerating the Sumcheck Protocol in Hardware https://t.co/Y4TFhg8u3A
1
5
18
@diego_aligned
Diego Kingston🟩
4 months
Needed something to read on sumcheck? See the latest posts covering some basics on multilinear plus this helper to understand @Ingo_zk 's paper with optimizations.
1
2
13
@LeastAuthority
Least Authority
4 months
Least Authority CEO @liz315 and Security Researcher @kaplannie joined the SNARK Chocolate podcast from @Ingo_zk to talk about our roots, pathways into security auditing, privacy-first audits, cryptography trends, and the limits of AI in security.
0
3
6
@Ingo_zk
Ingonyama
4 months
Here’s our talk from Google ZK Summit last week: High-Speed Cryptography / @OmerShlomovits https://t.co/jsqNhf677K H/t Mauro for the recording, Google for hosting.
1
2
24
@Ingo_zk
Ingonyama
4 months
📢Announcing liboqs x ICICLE ML-KEM integration liboqs is an open-source C library for quantum-safe cryptographic algorithms, part of the Linux Foundation's PQC Alliance! Links: 🌻ICICLE ML-KEM: https://t.co/jXacFJLsM4 🌻liboqs: https://t.co/P7XO0RQ1rD 🌻Integration PR:
Tweet card summary image
openquantumsafe.org
Open-source software for prototyping quantum-resistant cryptography
0
2
12
@0xemirsoyturk
Emir Soytürk
4 months
exactly one year ago I joined @Ingo_zk. in that time, i have worked on many projects. but two are special: icicle-snark and icicle-halo2. when i first learned about zk i was trying to understand what is r1cs, how groth16 works, how to write circom circuits. today i'm author
7
5
52
@SunscreenTech
Sunscreen
5 months
Catch @ravitals on the Snark Chocolate podcast talking about the state of Fully Homomorphic Encryption (FHE) adoption 👇
@Ingo_zk
Ingonyama
5 months
🍫 New Snark Chocolate Episode 🍫 Sunscreen’s FHE Future This week we sat down with @ravitals, founder of @SunscreenTech, to talk about the road to real-world FHE adoption. 🔐 Past, present & future of FHE 🏗️ Sunscreen’s architecture & design 🛠️ Tech stack & roadmap ✨ What
10
5
32
@Ingo_zk
Ingonyama
5 months
🍫 Season 1 of Snark Chocolate is complete. Thanks to all our guests and listeners for making it a success. 🎧 Listen now: 🟢 Spotify: https://t.co/lAZAAszzNK 🟣 Apple: https://t.co/g0WRjR38QB 🔴 YouTube: https://t.co/nbnNUbOkJI 💬 Continue the conversation: Our exclusive,
0
1
12
@Ingo_zk
Ingonyama
5 months
🍫 New Snark Chocolate Episode 🍫 Sunscreen’s FHE Future This week we sat down with @ravitals, founder of @SunscreenTech, to talk about the road to real-world FHE adoption. 🔐 Past, present & future of FHE 🏗️ Sunscreen’s architecture & design 🛠️ Tech stack & roadmap ✨ What
3
2
12
@alignedlayer
Aligned
5 months
.@Ingo_zk presented ICICLE-Halo2 v2, a new fork of ezkl-halo2 with up to a 25x performance boost. Based on the popular Halo2 zk-SNARK originally by ZCash, this version brings GPU-accelerated improvements applicable to other versions like zcash-halo2, pse-halo2, and axiom-halo2.
@Ingo_zk
Ingonyama
5 months
📢 Introducing ICICLE-Halo2 v2 Our almost-native GPU, blazing-fast Halo2-EZKL Fork. 🏎️Technical writeup: https://t.co/4ptpmBctkU 👩‍💻Code: https://t.co/AmVELb0yd8 🧑‍🍳Chef: @0xemirsoyturk | huge thanks to @ezklxyz !
1
1
5
@HouseofZK
House of ZK
5 months
@fermah_xyz @zksync @brevis_zk @QuickswapDEX @soneium @cysic_xyz @SuccinctLabs @zan_team @AnthropicAI @thezkcloud @ethereum @vlayer_xyz @zerobasezk @alignedlayer @eigenlayer Ingonyama 🔹 Tech 🔹 @Ingo_zk has introduced a major update to its ezkl-halo2 fork, achieving up to 25x faster proving performance by making Halo2 nearly fully GPU-native: https://t.co/huSKpTd0FC Using ICICLE and custom CUDA kernels, the team offloaded key bottlenecks like
0
1
28
@zkmopro
zkmopro
5 months
1/🚀 GPU-Accelerated ZK Proofs on Mobile is here! Check out our deep dive into Metal MSM v2: https://t.co/79N0kRKnLA Benchmarks on an M3 MacBook Air with 24GB memory show 40x–100x improvements over v1 and 10x improvement over equivalent MSM implementation in WebGPU by ICME Labs
Tweet card summary image
pse.dev
Metal MSM v2 delivers GPU acceleration improvements for Multi-Scalar Multiplication on Apple devices, laying groundwork for efficient mobile proving in privacy-preserving applications.
2
11
58
@0xemirsoyturk
Emir Soytürk
5 months
icicle + halo2 = 25x speedup
@Ingo_zk
Ingonyama
5 months
📢 Introducing ICICLE-Halo2 v2 Our almost-native GPU, blazing-fast Halo2-EZKL Fork. 🏎️Technical writeup: https://t.co/4ptpmBctkU 👩‍💻Code: https://t.co/AmVELb0yd8 🧑‍🍳Chef: @0xemirsoyturk | huge thanks to @ezklxyz !
0
1
10
@Ingo_zk
Ingonyama
5 months
📢 Introducing ICICLE-Halo2 v2 Our almost-native GPU, blazing-fast Halo2-EZKL Fork. 🏎️Technical writeup: https://t.co/4ptpmBctkU 👩‍💻Code: https://t.co/AmVELb0yd8 🧑‍🍳Chef: @0xemirsoyturk | huge thanks to @ezklxyz !
0
5
26
@Ingo_zk
Ingonyama
5 months
🍫 New Snark Chocolate Episode 🍫 Tinfoil's Confidential AI This week we sat down with Jules Drean, co-founder of @TinfoilAI, to talk about building privacy-first AI infrastructure. 🔒 Private inference via secure enclaves + attestation 🧠 Tinfoil vs. FHE vs. MPC: performance
0
4
27