parksmithh Profile Banner
Parker Smith Profile
Parker Smith

@parksmithh

Followers
78
Following
641
Media
29
Statuses
212

Cofounder @snapmarketco | Solving agency chaos | Author, producer, illustrator @bgnrsapp

Joined September 2015
Don't wanna be here? Send us removal request.
@parksmithh
Parker Smith
1 day
Everybody's doing wrapped this year, but this is the one I'm most proud of. I dabble a bit in Framer.
0
0
0
@parksmithh
Parker Smith
7 days
I used to pray more before I had kids. That early morning coffee table spread of books and journals, long gone due to fatigue and full hands with kiddos. Unsurprisingly, I found a direct correlation between my time with God and my sense of being near to God. So when our first
0
0
1
@parksmithh
Parker Smith
7 days
Dang, I love this
@CharlesPattson
Charles Patterson
9 days
Flat design was a solution to the problem of shipping things fast. We're entering into a fun design era again and I love it. The future is heavy on the craft side. The future is for the UI artists. https://t.co/lKALZzyb6q
0
0
1
@EHuanglu
el.cine
8 days
Figma just launched AI image editing tool.. to replace Photoshop powered by Gemini 3 with Nano Banana its so over for traditional softwares
108
391
5K
@parksmithh
Parker Smith
8 days
I keep hearing about how much of a nightmare Microsoft and Atlassian products have become, especially with the introduction of poorly executed AI features. It's brutal out there. Good AI products of the future will be built AI-ready from the ground up. It's a tough thing to
0
0
0
@parksmithh
Parker Smith
8 days
I designed an AI content marketing operation successfully servicing dozens of clients across dozens of industries. Ask me anything.
1
0
0
@parksmithh
Parker Smith
9 days
Just so you know, vibe-coding/designing/building anything isn't a final version. Think in terms of Human-Robot-Human, where you have: 👋 Human input (vetted course of action, decision making) 🤖 Robot accelerant (generated content) 💅 Human polish (knocking off the robotic
0
0
0
@parksmithh
Parker Smith
9 days
In the ever-evolving landscape of content marketing, it's not just a trend – it's a full-fledged movement to 10x your business with robots. The result? Robots are attracted to robots. Humans are attracted to humans. Don't confuse robots with humans. Your customers are humans.
0
0
0
@parksmithh
Parker Smith
10 days
I was recently on a pitch deck community call where I experienced an AI-voiced, AI-generated presentation vs. a human, clip art, rough around the edges, manual presentation. Back to back. And while the ventures were at different stages of maturity, the community facilitators
0
0
0
@parksmithh
Parker Smith
10 days
n8n v2 is in beta, and I'm optimistic.
0
0
0
@parksmithh
Parker Smith
11 days
They say the internet is in Beta again as mature apps regress and break themselves by injecting AI features. It's a good time to have Beta ahead of you and build AI-ready platforms from the ground up. I'm talkin' bout us. We're building something from the ground up. Something
0
0
0
@parksmithh
Parker Smith
14 days
Stealth is fun, but moments like these are funner. We're building something cool over at Snapmarket - DM me to get on the waitlist! More exciting announcements in the New Year 🎉
0
0
0
@parksmithh
Parker Smith
15 days
AI needs rails to do things consistently. Any time you see a one-shot prompt that generates multimedia output is cool, but to do content at scale you quickly find you need more than a prompt to generate the kind of output you need for a content marketing operation. As much as
0
0
0
@parksmithh
Parker Smith
15 days
How important is .com, really? Alternative domains are fairly normative, and can even signal market authority for a given market segment. For example: .co - Signals agency, service, B2B. Works when you can secure the exact name you want and commit to heavy brand investment. Some
0
0
0
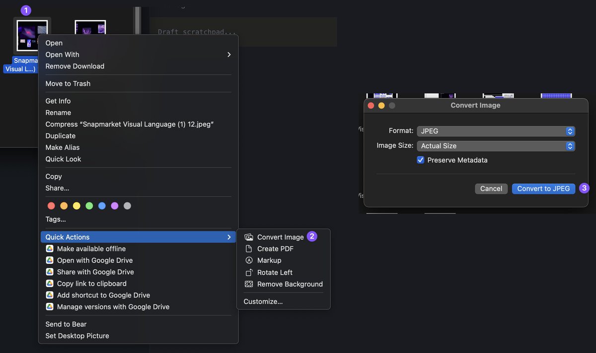
@parksmithh
Parker Smith
16 days
Quick action Mac hack for changing image file types (I use this all the time with client work): 1. Right click an image in Finder 2. Go to quick actions 3. Click "Convert image" 4. Set Format (JPEG, PNG) 5. Set size (Actual, Large, Medium, Small) 6. Uncheck preserve metadata
0
0
0
@parksmithh
Parker Smith
16 days
When we started Snapmarket, we knew we needed a more robust client experience to suit our workflows, so we built a fully functional multi-tenant client portal in @glideapps on top of our @linear internal project management. Internally, we run our projects in Linear with all the
1
1
2
@parksmithh
Parker Smith
17 days
In the time/scope/money trifecta of planning, I'm increasingly convinced that scope is composed of two parts: 1) quantity and 2) quality. It ain't perfect, but the thought goes something like this: Every project lives somewhere on a quality-quantity matrix, and price determines
0
0
0
@parksmithh
Parker Smith
17 days
A huge part of client experience is UI/UX-driven. The way you manage pitches, iterations, approvals, handoffs, and follow ups all have a way they're perceived (User Interface) and a way they're comprehended and experienced (User Experience). And you're a user, too. Here are some
0
0
0
@parksmithh
Parker Smith
18 days
Capacity utilization is everything in B2B services. It's why so many companies have a SaaS angle, because software is multiplicative in a way that consulting hours isn't. But I've found many consulting and client services talking about outcomes as if it didn't directly correlate
0
0
0
@parksmithh
Parker Smith
18 days
If you've ever worked with an agency, what made it a fantastic or terrible experience? Tell me a story. 👇
0
0
0