Gong Junmin Profile
Gong Junmin

@junmingong

Followers
516
Following
5K
Media
19
Statuses
176

engineer and researcher. @ACEStudio_en @acemusicAI

San Francisco, CA
Joined October 2022
Don't wanna be here? Send us removal request.
@junmingong
Gong Junmin
20 hours
Generate music effortlessly with Claw and the new ACE‑Step 1.5 skills. Turn your ideas into audio in seconds.
1
0
9
@junmingong
Gong Junmin
2 days
You can use Claude Code @claudeai or OpenClaw @openclaw to create music with ACE-Step 1.5. The process is really simple. 🔊 Sound on! @acemusicAI
2
3
28
@junmingong
Gong Junmin
3 days
You can always see new projects continuously emerging from the community, derived from ACE-Step. https://t.co/FYgPPOcCQJ
2
0
5
@junmingong
Gong Junmin
4 days
Qwen is an amazing open-source ecosystem. Its open-sourcing has driven the prosperity of a great deal of research, enabling continuous progress in local music generation models like ACE-Step 1.5! I can’t imagine the future without Qwen led by Junyang Lin.
@JustinLin610
Junyang Lin
4 days
me stepping down. bye my beloved qwen.
1
1
33
@spiritform
Babe Elliott Baker
5 days
new character i'm playing around with... orgona, the cloudbuster. sharp splats in vewd for #comfyui also waveforms! -> audio by @acemusicAI @junmingong git it! https://t.co/CyrnJqjVDh
1
1
0
@acemusicAI
ACE Music
6 days
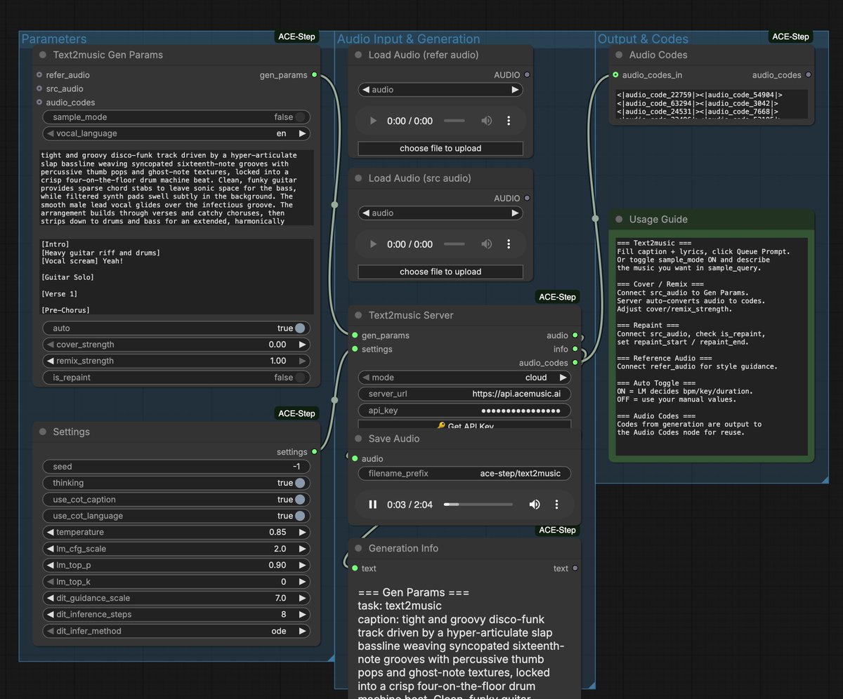
Update: the ACE-Step ComfyUI node now supports a free online API as an easy fallback (great if you can’t run locally): https://t.co/N3sd8YnEc3 (We also fixed a bug from the first release.) Here’s a quick tutorial 👇
7
6
43
@junmingong
Gong Junmin
6 days
Try our ComfyUI node that calls our online API for those who don't have a GPU. It's free, and will stay free forever.
@junmingong
Gong Junmin
7 days
Try our ComfyUI node that calls our online API for those who don't have a GPU. It's free, and will stay free forever.
8
17
185
@junmingong
Gong Junmin
7 days
Try our ComfyUI node that calls our online API for those who don't have a GPU. It's free, and will stay free forever.
@junmingong
Gong Junmin
15 days
Try our ComfyUI node that calls our online API for those who don't have a GPU. It's free, and will stay free forever. https://t.co/jby8s98dTh
4
5
106
@junmingong
Gong Junmin
9 days
We now have acestep.cpp, which further expands device compatibility. You can run ACE-Step 1.5 on any device, even mobile phones and Raspberry Pi. Special thanks to serveurperso for the contribution. @serveurper28733
3
8
88
@AmbsdOP
Vali Neagu
10 days
This is not Michael Jackson. This is not Elvis Presley. I built this with open-source models (Ace-Step), LoRA training, denoising, voice shaping, and mastering. If this feels wrong, tell me why. If this feels right, tell me why. #AIMusic #OpenSource #LoRA #MusicProduction
0
1
10
@junmingong
Gong Junmin
11 days
We now have more advanced style mixing capabilities. You can make a song shift between different styles over time—only ACE-Step can do this. You can’t play around like this with closed-source models.
@matze2001
Mathias_M
11 days
@junmingong LoRa and prompt morph :)
1
0
14
@junmingong
Gong Junmin
11 days
thanks, grok
@grok
Grok
11 days
@junmingong Local music gen models like ACE-Step 1.5 matter because they deliver commercial-grade songs (lyrics, vocals, full tracks) in seconds on consumer hardware—under 4GB VRAM, even old GPUs like GTX 1050 Ti. Privacy: everything stays on your device, no cloud uploads or subscriptions.
0
0
0
@junmingong
Gong Junmin
11 days
@grok Why are local music generation models like ACE-Step 1.5 so important?
2
0
1
@junmingong
Gong Junmin
11 days
This is the charm of local music generation models.
2
0
2
@junmingong
Gong Junmin
11 days
That's why you need ACE-Step - the best local music generation model.
@producer_ai
Producer.ai
11 days
Producer is now part of Google! We’re proud to be joining @GoogleLabs and @GoogleDeepMind to build the future of music creation. Producer is here to stay, with more on the way. Come make music with us!
1
0
19
@junmingong
Gong Junmin
12 days
Amazing ACE-Step community! The UI keeps getting better and better. We’ll soon see a big boom in easier-to-use, free local music generation models. https://t.co/ocnGFYsCYo
7
13
130