jettonext Profile Banner
Jet Profile
Jet

@jettonext

Followers
126
Following
966
Media
107
Statuses
1K

I level up AI automation, share bootstrapped stories. Expert of Cursor, MCP, n8n. Founder of https://t.co/5rV5thlELi Build for Knowledge Divers: https://t.co/M0FZiWUUvk

CA
Joined September 2024
Don't wanna be here? Send us removal request.
@jettonext
Jet
13 days
Is clawdbot killing n8n? Claude Cowork vs Clawdbot vs N8N, I believe n8n got a huge impact coming.
0
0
0
@jettonext
Jet
3 months
I used to love cursor, and pay $2000 for cursor each month. But Cursor hasn't rolled out real useful features for months, but they did roll out a lot of bugs recently, it starts to get complicated, not that sharp and useful.
0
0
1
@jettonext
Jet
3 months
You loved Nano Banana. Now Nano Banana Pro — a major leap forward. It can see and understand better! Powered by Gemini 3, it delivers SOTA image generation and editing with better text rendering, deeper world understanding, and tighter controls. It also excels at complex
5
0
2
@jettonext
Jet
3 months
While AI video platfoms are using ElevenLabs as voice generator, ElevenLabs rolls out their own Image & Video generator. What would happen to the AI video generation marketplace, there are so many tools that feel harder and harder to choose the right platform.
@elevenlabsio
ElevenLabs
3 months
Introducing ElevenLabs Image & Video - the best audio, image and video models now in one platform. Generate with leading models like Veo, Sora, Kling, Wan and Seedance, then enhance with the highest quality voices, music, and sound effects.
0
0
0
@jettonext
Jet
3 months
I build an email automation at nearly 0 cost!! except the basic monthly fee of n8n. After trying a lot of email automation or agent tools which cost ridiculous price, I went back to n8n. It worked pretty well! Will be happy to give it for free!
0
0
1
@jettonext
Jet
3 months
Besides Coding, I use cursor to 1. Writing Blogs and Publish to our Saas automatically 2. Generate and editing Poster and images 100% in Cursor 3. Get Youtube Trends and metrics of other Youtubers, even emails. What do you use it for?
2
0
2
@jettonext
Jet
3 months
The easiest way to setup MCP for your Cursor, Claude Code, Claude. I will share more details in Skool.
1
0
0
@jettonext
Jet
3 months
Turn your Claude into your own Super Agents, If you need detailed instructions, welcome to connect
0
0
0
@jettonext
Jet
3 months
This is everything you need to know about Claude Skills.
0
0
0
@jettonext
Jet
3 months
Creating consistent characters in videos over 1 minute—step by step. Maintaining character consistency across longer videos is a challenge, but with the right tools and processes, it’s achievable. Here’s how you can do it: 1. Start with Clear Character Design: Before you even
0
0
0
@claudeai
Claude
4 months
Introducing Claude Sonnet 4.5—the best coding model in the world. It's the strongest model for building complex agents. It's the best model at using computers. And it shows substantial gains on tests of reasoning and math.
1K
3K
20K
@jettonext
Jet
5 months
1. Go to https://t.co/dZ1puTcgio 2. Find google sheets and connect account using OAuth 3. Create a new server, and copy the command 4. Paste the command in your terminal and press enter.
0
0
0
@jettonext
Jet
5 months
I couldn't believe it. It's Sep 2025, still there isn't an easy way to install Google Sheets MCP for Claude. Here is the easiest way to install to install it for Cursor and Claude. Only took 10 seconds, works pretty easy. Will show you below 👇
1
0
2
@jettonext
Jet
5 months
If you are a founder who are busy doing marketing for your product. This is How Anthropic teams use Claude Code: Might save you tons of time.
0
0
2
@jettonext
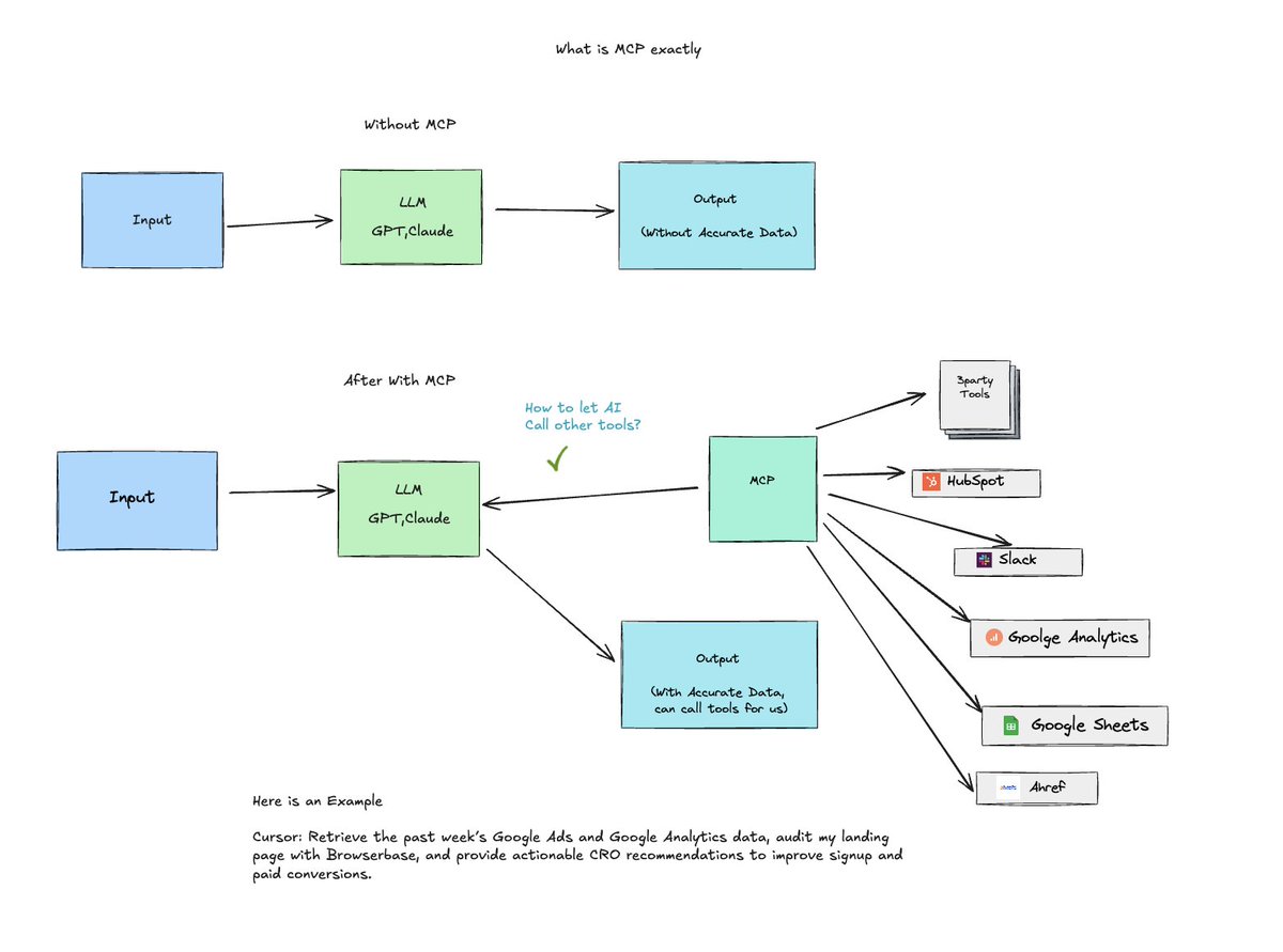
Jet
5 months
The easiest explanation for What is MCP exactly? With MCP + Cursor, my setup has become a super terminal. No need to build complex workflows—just plain language + MCP, and everything runs smoothly.
0
0
1
@jettonext
Jet
5 months
Struggling with n8n's clunky AI Assist? Skip it. I'm building entire workflows faster with Cursor + n8n MCP. One prompt is all it takes: Cloudinary upload → falai kontextmax human segmentation → nano-banana/edit to merge with styles (studio/sport/luxury) → OpenRouter for
1
0
1
@jettonext
Jet
5 months
The easiest explanation for What is MCP exactly? With MCP + Cursor, my setup has become a super terminal. No need to build complex workflows—just plain language + MCP, and everything runs smoothly.
0
0
1
@jettonext
Jet
5 months
The cursor pricing Drama is a pain in the ass. Months ago, I paid $200 each month for cursor. It's not cheap but worth it. This month it's going for $2000-$3000, even I used pretty much the same amount of sessions. Anyone having the same issue? How did they calculate the tokens
0
0
2
@jettonext
Jet
5 months
Before cursor-agent, we had to use Claude code to create and run agent for scheduled tasks, but now we can use a simple prompt file as an agent in cursor. cursor-agent "@teamtraining/agents/LandingPageOptimizer.md https://xxxxdotcom"
1
0
1