
Inzamam
@inzu_sh
Followers
2K
Following
68K
Media
870
Statuses
23K
Web3 Enthusiast | Exploring DeFi ecosystems | Testing blockchain protocols across chains | Learning through on-chain experience
web3
Joined July 2022
I F*CKING DID IT !!! ðŸ˜ðŸ˜ðŸ˜ web3 did ✅ infofi did ✅ kaito did ✅ for the first time, i’ve bought something with my own money.... earned completely from web3 (you can call it an investment haha) i still can’t believe it, it honestly feels like a dream come true i finally
862
73
3K
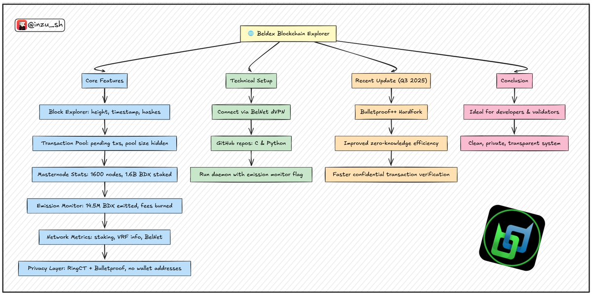
i’ve been spending quite some time exploring the @BeldexCoin ecosystem lately, and if you’re into it as well, you should definitely take a look at their official blockchain explorer 🧵 this isn’t like etherscan or other public trackers. it’s built for privacy-focused users who
18
1
22
i’ve been spending quite some time exploring the @BeldexCoin ecosystem lately, and if you’re into it as well, you should definitely take a look at their official blockchain explorer 🧵 this isn’t like etherscan or other public trackers. it’s built for privacy-focused users who
18
1
22
giving away 15 GTD free mint spots of @sleepagotchi 20 GTD spots (total supply-7777) - Follow @SheTalksCrypto & @sleepagotchi - Like & retweet - comment your evm address winners will be announced in 10 hours.
653
592
794
good morning legends! have a great day ahead... and what are your plans for today? first of all, i’m a bit happy today because when i checked the LB after waking up, i found out that i’m back on the @BeldexCoin LB, though for now it’s in the 7D LB and not the 30D LB yet,
46
1
44
good morning legends! have a great day ahead... and what are your plans for today? first of all, i’m a bit happy today because when i checked the LB after waking up, i found out that i’m back on the @BeldexCoin LB, though for now it’s in the 7D LB and not the 30D LB yet,
46
1
44
good night everyone! it’s time to get some rest now, we’ll grind hard again tomorrow and btw, if you had requested a refund for your @Everlyn_ai subscription, i think it should reach your wallet by tomorrow, so make sure to check it also, the video + audio feature on everlyn
27
1
25
good night everyone! it’s time to get some rest now, we’ll grind hard again tomorrow and btw, if you had requested a refund for your @Everlyn_ai subscription, i think it should reach your wallet by tomorrow, so make sure to check it also, the video + audio feature on everlyn
27
1
25
i’ve been thinking a lot about how the digital era has completely reshaped our lives, and how much we’ve given up in return we moved from face-to-face talks to full digital dependency. work, study, entertainment, even love now flow through apps but here’s the catch. the
30
1
30
CoinFantasy Ambassador Program is now LIVE 📢 We’re excited to announce the CoinFantasy Ambassador Program, inviting passionate creators, storytellers, and designers to join us. Apply now and become a voice of the first full-stack AI agent economy! 👉 Join:
1K
823
2K
i’ve been thinking a lot about how the digital era has completely reshaped our lives, and how much we’ve given up in return we moved from face-to-face talks to full digital dependency. work, study, entertainment, even love now flow through apps but here’s the catch. the
30
1
30
good morning legends ! happy sunday to you all.... btw i want to tell you about a big update from @Everlyn_ai they have now locked the total supply of $LYN at 1 billion tokens no more minting, no hidden extensions, no extra tokens ever. the mint function has been fully
18
1
18
good morning legends ! happy sunday to you all.... btw i want to tell you about a big update from @Everlyn_ai they have now locked the total supply of $LYN at 1 billion tokens no more minting, no hidden extensions, no extra tokens ever. the mint function has been fully
18
1
18
most people see $aave and think it’s just another token that pumps when news drops !! but if you’ve actually followed its journey, you know it’s laying the foundation for what defi will look like next ================================ @aave v4 is on the way and it’s much more
9
1
13
most people see $aave and think it’s just another token that pumps when news drops !! but if you’ve actually followed its journey, you know it’s laying the foundation for what defi will look like next ================================ @aave v4 is on the way and it’s much more
9
1
13
good morning everyone! happy weekend and have a great day ahead... so first of all, let me tell you about a big update from @Everlyn_ai now when you generate a video on everlyn, you’ll also get voice along with it, meaning audio + video together.... and this update is rolling
33
1
33
good morning everyone! happy weekend and have a great day ahead... so first of all, let me tell you about a big update from @Everlyn_ai now when you generate a video on everlyn, you’ll also get voice along with it, meaning audio + video together.... and this update is rolling
33
1
33
i’ve been hearing about @TheVladCostea for a while now and just followed him !! the work he’s doing with the bitcoin takeover podcast is seriously underrated.... no hype, no vc buzzwords, just pure cypherpunk energy and deep, grounded talks about: - real privacy and self
6
1
8
i’ve been hearing about @TheVladCostea for a while now and just followed him !! the work he’s doing with the bitcoin takeover podcast is seriously underrated.... no hype, no vc buzzwords, just pure cypherpunk energy and deep, grounded talks about: - real privacy and self
6
1
8
did you see $IN (@Infinit_Labs) pump today? 🤯 this pump happened because Upbit announced the listing of IN after that, IN shot up by more than 150% if you’re holding or staking your IN tokens, i’d recommend continuing to hold, because infinit is still a very undervalued coin
9
1
15