exwallstreet Profile Banner
exwallstreet Profile
exwallstreet

@exwallstreet

Followers
4K
Following
9K
Media
2K
Statuses
6K

Building @pricediction till my last blood

Joined July 2024
Don't wanna be here? Send us removal request.
@exwallstreet
exwallstreet
1 month
I love building in prediction markets, a market that doesn’t have bull or bear seasons. No hype. No panic. Just pure execution. It forces me to think long-term, to build products that actually make sense, not ones chasing trends. And I’m not afraid to spend all my money
18
12
71
@exwallstreet
exwallstreet
3 hours
fire this intern!
@Bitcoin
Bitcoin
6 hours
Hurricane season has just 2 weeks remaining. For the first time in a decade there have been zero hurricanes that made US landfall and zero Gulf hurricanes. Is this the result of renaming it the Gulf of America?
0
0
1
@exwallstreet
exwallstreet
4 hours
Ahhh, one more thing. Sometimes we randomly see breaking news on our timeline and wonder: Is there any prediction market event related to this? Example: BREAKING: PRESIDENT TRUMP SAYS INTEREST RATES ARE ‘TOO HIGH.’ Just copy the link and ask: Is there any market related to this
@exwallstreet
exwallstreet
6 hours
Next @pricediction video’s gonna be a bit longer. We’re covering: - Finding matching markets on Kalshi × Polymarket - Pulling prediction markets events that match prompt - Tracking wallet/account activity and positions (Solana, Polymarket, Kalshi) - Monitoring Trump’s Truth
2
1
11
@exwallstreet
exwallstreet
5 hours
I mean… this account is definitely worth monitoring.
@DeItaone
*Walter Bloomberg
5 hours
*TRUMP: WOULD LOVE TO FIRE POWELL
0
0
3
@exwallstreet
exwallstreet
6 hours
This account is perfect for prediction-market traders who focus on geopolitics, Trump, economics, and politics. I’m planning to monitor tweets from this account. What prompts do you want me to test? For example: Only show tweets that contain the word ‘Trump’.
@DeItaone
*Walter Bloomberg
6 hours
*TRUMP: THINKING ABOUT BESSENT FOR THE FED, HE WANTS NO PART
0
0
4
@exwallstreet
exwallstreet
6 hours
I’m also gonna test prompts in other languages. Any suggestions on which ones we should try?
@exwallstreet
exwallstreet
6 hours
Next @pricediction video’s gonna be a bit longer. We’re covering: - Finding matching markets on Kalshi × Polymarket - Pulling prediction markets events that match prompt - Tracking wallet/account activity and positions (Solana, Polymarket, Kalshi) - Monitoring Trump’s Truth
2
0
6
@exwallstreet
exwallstreet
6 hours
Next @pricediction video’s gonna be a bit longer. We’re covering: - Finding matching markets on Kalshi × Polymarket - Pulling prediction markets events that match prompt - Tracking wallet/account activity and positions (Solana, Polymarket, Kalshi) - Monitoring Trump’s Truth
1
3
11
@exwallstreet
exwallstreet
9 hours
Trading itself is simple, you’re only choosing between two buttons. Done! But staying ahead is the real battle. You’re competing in a world overflowing with noise, where information moves faster than your eyes can read! And opportunities disappear before most people even notice
@pricediction
Pricediction
9 hours
If you had to choose one, which would you pick?
0
0
8
@pricediction
Pricediction
9 hours
If you had to choose one, which would you pick?
3
4
12
@exwallstreet
exwallstreet
13 hours
Do you have any suggestions?
@pricediction
Pricediction
13 hours
Which wallet has the highest win rate from traders on Polymarket, Kalshi, and Solana? Drop your suggestions.
2
0
4
@pricediction
Pricediction
1 day
👀👀
@exwallstreet
exwallstreet
1 day
The principle for making big and fast profits across all markets is the same: You must react faster than everyone else. + Prediction markets: find the premier source + Crypto: move fast on narratives and potential project in the narratives + Stocks: move fast on key information
0
4
10
@exwallstreet
exwallstreet
1 day
The principle for making big and fast profits across all markets is the same: You must react faster than everyone else. + Prediction markets: find the premier source + Crypto: move fast on narratives and potential project in the narratives + Stocks: move fast on key information
1
2
14
@exwallstreet
exwallstreet
1 day
I think this approach is way safer, flexible and relatable (you stay in full control). meanwhile a trading agent learns from its own past moves and starts trading on autopilot.
0
0
5
@exwallstreet
exwallstreet
1 day
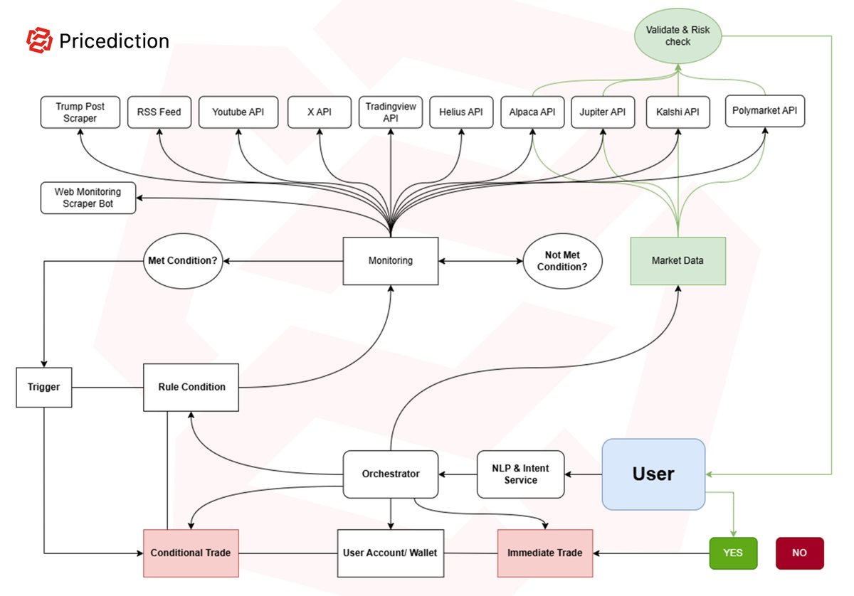
I’m trying to make the architecture diagram easier to understand, here’s the rough version for now. Using the trading assistant isn’t the same as using a trading agent that runs continuous feedback loops. It's like AI says "Here’s the data and here’s the risk. Do you want to
@pricediction
Pricediction
1 day
Prompt it!
1
1
12
@exwallstreet
exwallstreet
1 day
Test
2
0
9
@exwallstreet
exwallstreet
2 days
0
0
1
@exwallstreet
exwallstreet
2 days
CT will do everything to save bitcoin and tell the world that the chart is bottom in
1
0
5
@exwallstreet
exwallstreet
2 days
I'M SO FUCKING EXCITED WITH I'VE DONE!
5
0
20
@exwallstreet
exwallstreet
2 days
There’s no feeling more fulfilling than building something and watching what you once imagined slowly become reality. Every great thing starts as a dream.
0
0
8
@pricediction
Pricediction
2 days
Testing the widget per outcome
2
5
19