Daniel Lever Profile
Daniel Lever

@_danlever

Followers
2K
Following
835
Media
127
Statuses
232

Makin the browser do cool stuff since 1999. Technical Director at ED.

Sydney, Australia
Joined October 2013
Don't wanna be here? Send us removal request.
@Yann_LeGall
Yann Le Gall
1 year
#genuary2025 #genuary6 "Make a landscape using only primitive shapes." here's one using points (and motion blur).
5
26
267
@aniacatherine
Ania Catherine
2 years
the accuracy
2
5
89
@_danlever
Daniel Lever
2 years
Say no to backlight mods! Tidied up the geometry around the LCD, added the power LED and power switch animation. #threejs #r3f #gameboy #retrogaming
76
334
3K
@_danlever
Daniel Lever
2 years
If I remove the alpha map entirely, the transmission seems to actually multiplied by the base color of my material, which is unexpected? So you can't have a black material which is also transmissive? Blender and Three.js seem to disagree here!
2
1
4
@_danlever
Daniel Lever
2 years
Whoa!
@RetroGameCorps
Retro Game Corps
2 years
There is a new GB/GBC/GBA emulator now approved and available on iOS. It allows you to load your own ROMs via the Files app (this screen recording is from my own testing). https://t.co/UoXfgIVsUz
0
0
1
@_danlever
Daniel Lever
2 years
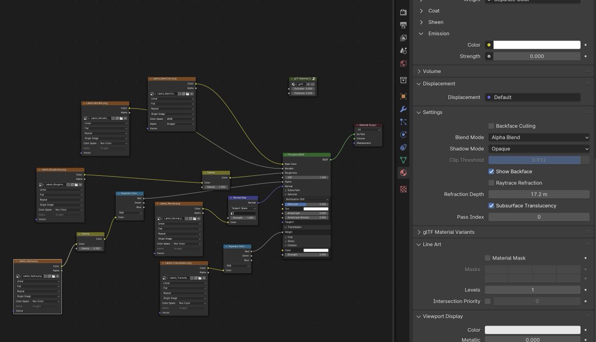
It kinda looks ok, but the reflections/roughness in front of the LCD are being affected by the alpha map, despite having a transmission map? I'm definitely doing something wrong ๐Ÿค”
1
0
1
@_danlever
Daniel Lever
2 years
Substance Painter for various PBR texture maps, then linking them together in Blender via shader nodes, and exporting as GLTF into Three.js. The most confusing part so far has been Transmission/Alpha.
1
0
2
@_danlever
Daniel Lever
2 years
Adding more detailed texturing to my skeuomorphic gameboy emulator! Using Substance Painter for the first time. It's kinda neat! But so much trial and error. #threejs #r3f #blender #gameboy #emulator
2
0
23
@_danlever
Daniel Lever
2 years
I should probably add keyboard support, because mouse is a super weird control device for a gameboy.
0
0
3
@_danlever
Daniel Lever
2 years
New side project, a browser-based replica of the Gameboy Color ๐Ÿ˜Š Still a little rough!
25
34
360
@_danlever
Daniel Lever
2 years
Day 28 - Skeuomorphism Inspred by those weird silicone buttons that always feel too clicky. #genuary #genuary2024 #genuary28 #creativecoding #generativeart #javascript #webgl #skeuomorphism
10
3
113
@_danlever
Daniel Lever
2 years
Day 27 - โ€œCode for one hour. At the one hour mark, youโ€™re done.โ€ #genuary #genuary2024 #genuary27 #creativecoding #generativeart #javascript #canvas
1
4
56
@_danlever
Daniel Lever
2 years
Day 26 - Grow a seed (aka more video game plants) #genuary #genuary2024 #genuary26 #creativecoding #generativeart #javascript #webgl
1
17
123
@_danlever
Daniel Lever
2 years
Day 25 - โ€œI should try to recreate this with codeโ€ Recreating the terrazzo bathroom sink from dapto leagues club ๐Ÿฅน #genuary #genuary2024 #genuary25 #creativecoding #generativeart #javascript #webgl #shaders
0
1
16
@_danlever
Daniel Lever
2 years
Day 23 โ€” 64x64 Recycling my 'Day 2: Pixels', streaming UInt8Arrays from the browser โ†’ Pi via WebSockets โ†’ 64x64 RGB Matrix. #genuary #genuary2024 #genuary23 #creativecoding #generativeart #javascript #ledmatrix #raspberrypi
4
10
120
@_danlever
Daniel Lever
2 years
1
0
2
@_danlever
Daniel Lever
2 years
Screwed up the animation code for a sec and I kinda liked it ๐Ÿ˜‚
1
0
3
@_danlever
Daniel Lever
2 years
Day 24 โ€” Impossible objects (undecided geometry). #genuary #genuary2024 #genuary24 #creativecoding #generativeart #javascript #webgl #shaders
10
15
108
@_danlever
Daniel Lever
2 years
0
2
23
@_danlever
Daniel Lever
2 years
0
0
0