OpenVox_Info Profile Banner
OpenVox Profile
OpenVox

@OpenVox_Info

Followers
431
Following
31
Media
272
Statuses
341

OpenVox Communication Co Ltd is a global leading provider of the VoIP Gateways, IPPBX and open source Asterisk® Telephony Cards with excellent quality.

ShenZhen
Joined February 2012
Don't wanna be here? Send us removal request.
@OpenVox_Info
OpenVox
6 years
Tweet card summary image
youtube.com
OpenVox Communication Co Ltd, founded in Shenzhen in 2002, is a global leading provider of the best cost-effective VoIP Gateways, IPPBX and open source Asterisk® Telephony Cards. We have been devoted...
@OpenVox_Info
OpenVox
6 years
Hoping to learn more about our products and systems to build a full-featured IP Telephony solution? Follow us and sign-in on our partner portal, receive Infos and exploit the abundant exclusive real-time updated resources, ask for partner permission by contacting our sales team.
1
1
3
@OpenVox_Info
OpenVox
8 hours
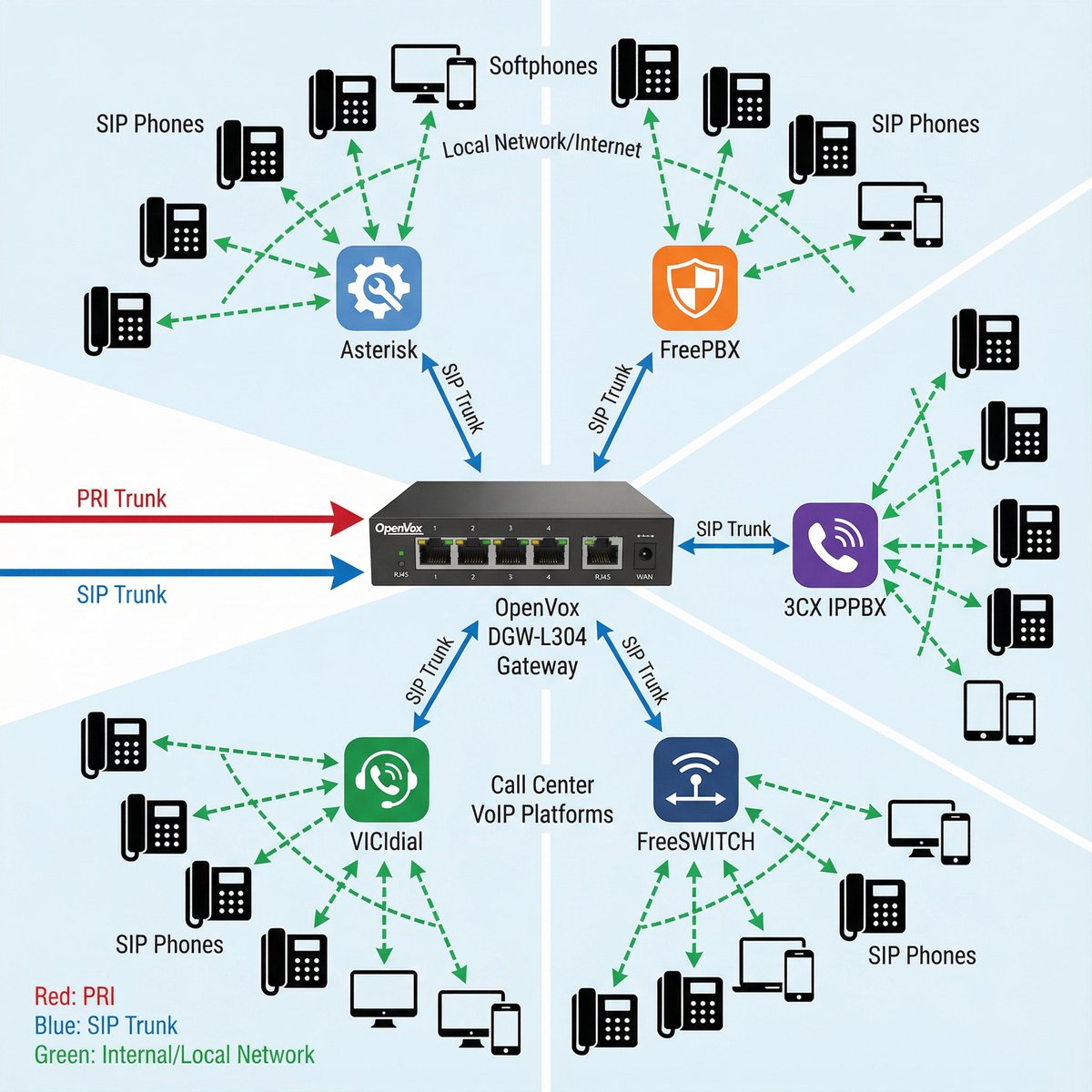
OpenVox DGW-L304 is a digital VoIP gateway equipped with E1/T1 interfaces, designed to connect traditional digital telephone lines (PSTN and ISDN) with VoIP networks. As a converged media gateway, it enables seamless integration of traditional telephone systems into IP networks,
0
0
0
@OpenVox_Info
OpenVox
9 hours
OpenVox DGW-L304 gateway, integrated with an IP PBX and call center system, offers a very competitive price and flexibility: 📌 IPPBX and call center integration 📌 Call routing 📌 API support 📌 Be easy to maintain 📌 E1/T1(1-4 ports) #openvox #PSTN #SIP #IPPBX #callcenter For
0
0
0
@OpenVox_Info
OpenVox
1 day
The OpenVox MAG2100 is a multifunctional analog gateway for seamless connectivity between IP PBXs, fax machines, analog phones, and operators.  🚀 Supports 48/72/96 FXS ports; 🚀 Support 2 Gigabit Ethernet ports, 1 Gigabit SFP port; 🚀 Compatible with Leading IMS/NGN platform,
0
0
0
@OpenVox_Info
OpenVox
1 day
OpenVox iAG400 Analog VoIP Gateway supports 4 FXS ports, designed for saving space and maximizing cost savings, it is ideal for SMBs and SOHOs with the flexibility: 📌 4 FXS with RJ11 📌 Modem/POS 📌Adaptive (Dynamic) Jitter Buffer 📌Programmable Gain Control 📌Caller ID:
0
0
0
@OpenVox_Info
OpenVox
2 days
Imagine you have many gateways and deployments in your network. Managing the device is a challenge for the admin staff. Auto provisioning or auto-configuration is an easy, flexible and time-saving way to upgrade firmware and configurations for E1 gateways. OpenVox provides such
0
0
0
@OpenVox_Info
OpenVox
3 days
DID is a service offered by telephone companies that gives end users greater flexibility in handling call routing and enables callers to dial directly to an extension on an IPPBX or packet voice system without the assistance of an operator or automated call attendant. How to use
0
0
0
@OpenVox_Info
OpenVox
4 days
OpenVox's DGW-L301-E1/T1/PRI gateway is an open-source Asterisk-based VoIP gateway solution for operators and call centers. It is a converged media gateway product, 100% compatible with Asterisk, 3CX, FreeSWITCH/FreePBX/FSPBX, or VOS VoIP operating platform。 #OpenVOX #3cx
0
0
1
@OpenVox_Info
OpenVox
5 days
OpenVox DGW-L301/L302/L304 Digital Gateway is a new product stream; it supports more features than other vendors. If you want to implement E1/T1 devices and want to have very specific features, such as: 🚀 OpenAPI 🚀 Support IPv4 and IPv6 🚀 SIP/IMS Registration: With up to 2000
0
0
1
@OpenVox_Info
OpenVox
7 days
Digital VoIP gateways (PRI/SS7/R2) are a critical interface for IP PBX and call solutions. The OpenVox DGW-L30 series is equipped with E1/T1 interfaces, designed to connect traditional digital telephone lines (PSTN and ISDN) with VoIP networks. What OpenVox offers for digital
0
0
1
@OpenVox_Info
OpenVox
8 days
How do ESIM cards work with the OpenVox wireless gateway? It's quite easy to manage it through 4 steps: 1) Access the ESIM card page from GUI 2) Click on “Module–eSIM—eSIM Setting”, Select “Enable” in “eSIM Settings”, Click “Save”and “Apply” 3) Write eSIM data into the module
0
0
0
@OpenVox_Info
OpenVox
9 days
When you use the SIP phones, there are eight key features that you may use daily: 📌 Local Phonebook /Remote Phonebook 📌Blocked List/Allowed List 📌Voice Message Waiting Indication (VMWI) 📌wireless headset 📌Recording (Through Server) 📌Customize Incoming Call Ringtone 📌LED
0
0
1
@OpenVox_Info
OpenVox
10 days
You may choose a SIP phone, but you have no idea which call features it should support. There is a list that helps you: 📞 Call out / Answer / Reject 🔇 Mute / Unmute (Microphone) 🎙️ Call Hold / Resume 🎧 Call Waiting 📌 Intercom 📌 Caller ID Display 📈 Speed Dial 🛑 Anonymous
0
0
1
@OpenVox_Info
OpenVox
12 days
C421 is a stylish and user-friendly IP phone. It features a 2.8-inch (320x240) high-definition color screen, supports 12 SIP lines, and allows for a 6-way audio conference, with rich features such as HD audio, dual Gigabit ports, and integrated PoE. #SIP #IPPBX #openVox #IPphone
0
0
1
@OpenVox_Info
OpenVox
13 days
Five Target VoIP Applications With Wireless Gateway The Openvox SWG-4016E/4032E Series Wireless Gateway is suitable for a wide range of VoIP applications, including: 📞 Call Centers: Enhancing call routing and reducing communication costs. 🫂 Enterprises: Integrating mobile
0
0
0
@OpenVox_Info
OpenVox
14 days
OpenVox ESIM series gateway offers the flexibility of using either eSIM or physical SIM cards. This dual support allows users to adapt to different network requirements and preferences. The series includes two models: 🆕 SWG-4016E Wireless Gateway: This model supports 16 physical
0
0
0
@OpenVox_Info
OpenVox
16 days
Do you know which features are for the e-SIM Wireless Gateway? Check that for your requirements: eSIM or physical SIM Random call interval Call Duration Limitation Call forwarding Call waiting Flexible Call Routings Two-stage dialing Call blacklist Support for Custom Scripts,
0
0
0
@OpenVox_Info
OpenVox
17 days
OpenVox Communication unveiled the next-generation C Series IP phones: the C220 and C421, successors to the C200 and C401. The C220 replaces the C200 as the new entry-level model, offering a larger 2.3-inch high-contrast dot-matrix display (132×64), 6-way audio conferencing, a
0
0
0