Lonely__MH Profile Banner
Lonely Profile
Lonely

@Lonely__MH

Followers
2K
Following
7K
Media
377
Statuses
8K

👨‍💻 独立开发者 | Indie Hacker | 互联网打杂 📈 #TESLA 小股东 | 看好 #GOOGL 分享开发日常、AI工具 、代码人生 聊技术、聊生活、聊三观 世界是个巨大的草台班子 别笑别人,总有一日,你我皆在台上 格言:生命不息,Bug 不止

Earth
Joined December 2014
Don't wanna be here? Send us removal request.
@Lonely__MH
Lonely
4 hours
🙂我想我大概知道什么原因了👇🏻 https://t.co/XsPCvbBaps
@Lonely__MH
Lonely
4 hours
大晚上看到这篇《大模型踩坑记》文章,太有意思了😂。 作者 @0xTYZ 踩坑记录写得很真实,几个问题背后的根因值得展开说说: 1️⃣坑一根因:国产模型对 system prompt 的指令理解普遍偏「字面量」。Claude/GPT
0
0
0
@Lonely__MH
Lonely
4 hours
大晚上看到这篇《大模型踩坑记》文章,太有意思了😂。 作者 @0xTYZ 踩坑记录写得很真实,几个问题背后的根因值得展开说说: 1️⃣坑一根因:国产模型对 system prompt 的指令理解普遍偏「字面量」。Claude/GPT
1
2
10
@Lonely__MH
Lonely
6 hours
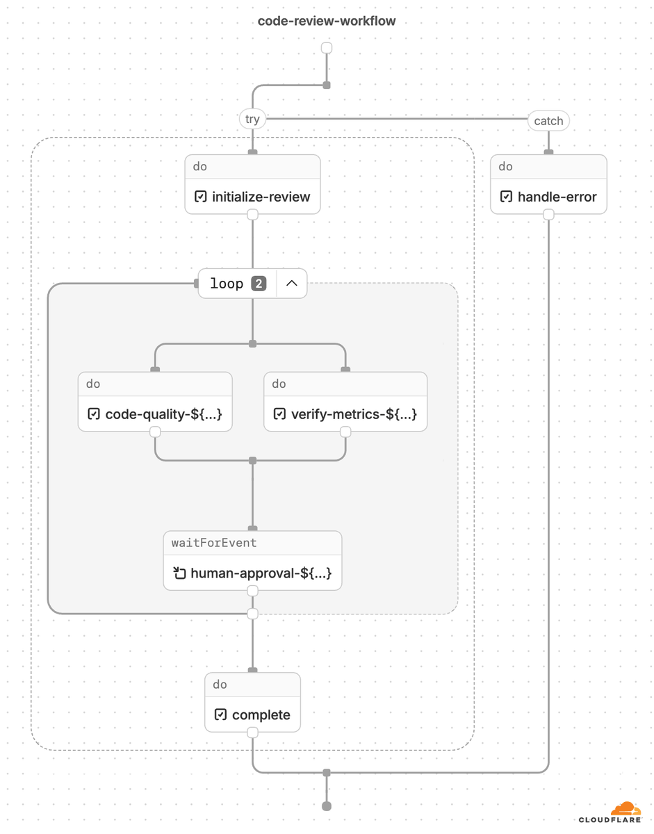
🔥Cloudflare Workflows 又放大招了! 现在仪表板里直接把你的 TypeScript 代码自动解析成清晰的步骤流程图,循环、分支、并行执行一目了然。 不再需要靠脑补或手动画图,就能快速理解复杂工作流的执行逻辑,大幅减少调试时间和沟通成本。 让构建可靠、可维护的应用变得更简单、更高效! 👍
@Cloudflare
Cloudflare
6 hours
Workflows are now visualized via step diagrams in the dashboard. Here’s how we translate your TypeScript code into a visual representation of the workflow.
0
0
2
@Lonely__MH
Lonely
7 hours
厉害👍 GLM-5.1 基准分追到只差 Claude Opus 4.6 两分 但用起来 怎么感觉差距不止两分呢? Tell me why?
@Zai_org
Z.ai
8 hours
GLM-5.1 is available to ALL GLM Coding Plan users! https://t.co/E63z53nXOX
16
0
12
@Lonely__MH
Lonely
8 hours
救命!YouTube Premium 到期没续,这对比也太惨烈了。 看个 20 分钟视频给我塞了 7 个广告,平均 3 分钟一次,你是来视频里插播广告,还是在广告里插播视频啊?🙄 以前免费用户广告也没这么频繁啊😮‍💨 #YouTube #YouTubePremium
2
0
2
@Lonely__MH
Lonely
9 hours
😔都要下班了,Claude 居然还有 22% 的额度没耗尽。 掐指一算,这周亏给 Anthropic 一个亿。 看来是我不够努力🥲 下周定个小目标:争取周三就让它求饶。 下班!!!🙃
7
0
8
@Lonely__MH
Lonely
9 hours
🔥🔥卧槽,太强了!Claude 这波真是不给其他 AI 活路,刚发现前两天上线的 Channels 已经支持 iMessage 了!! 不需要折腾复杂的远程 Bot 了!拿起手机就能用。🤣 三步把 iMessage 变成你的随身终端: 1️⃣ 授权访问 打开「系统设置」→「隐私与安全」→「完全磁盘访问权限」,把你的终端(Terminal 或
3
19
93
@Lonely__MH
Lonely
11 hours
🔥🔥Ole Lehmann 探讨如何用 Andrej Karpathy 的autoresearch 方法 10 倍提升 Claude Skill。 核心逻辑:将迭代优化思维引入 Prompt 工程。 通过 AI Agent 实现自动循环: 改 Prompt ➜ 跑测试 ➜ 根据 Checklist 打分 ➜ 保留最优结果。 ✅ 实测成效:落地页文案 Skill 的通过率从 56% 提升至
2
2
13
@Lonely__MH
Lonely
11 hours
属于是“重在参与”了 🤣 🔥 @cellinlab 分享个小技巧:在 Stripe 的 Recent earnings 里可以提前看到 X 的待入账收益。 想知道马老板这波发了多少的,赶紧去确认下,别等官方通知了。
@cellinlab
Cell 细胞
11 hours
在 Stripe 上可以提前看到 X 的收入, Home-Recent earnings,能看到在途资金。 这俩周,花点时间发了下收入翻了 4 倍...
1
0
10
@Lonely__MH
Lonely
12 hours
🔥关于 Karpathy 的 Auto Research 框架在内容创作场景的实践: @koffuxu 尝试将其用于公众号文章生成,实测效果显著。 ✅检测数据: 朱雀 AI 检测人工率从 0% 提升至 100%。 ✅成本反馈: Token 消耗量较常规生成有明显增加。 ✅核心价值: 实现生产力与内容质感的双重提升。 autoresearch
@koffuxu
koffuxu
13 hours
用 Auto Research 这套方法,把我的公众号文章生成技能进行了一些优化。 我通过朱雀 AI 检测,由 0% 的人工提升到 100%,效果还是很明显的,确实很牛逼。就是消耗 Token,总共进行了 20 多轮的迭代。
3
5
38
@Lonely__MH
Lonely
15 hours
🚀Gemini 的新功能 记忆导入 值得关注! 以前更换 AI 时,需要重新开始。现在,Google 支持一键导入 OpenAI 和 Claude 的 ZIP 数据(最高 5GB)。 用户可以无缝转移调教过的提示词、偏好和对话习惯,不必受限于单一平台。 核心价值: ✅降低时间成本: 从头调教新 AI 的时间成本降为零。 ✅数据主权:
@pengchujin
酱紫表
16 hours
Google Gemini 刚推出了个新功能「记忆导入」,这是要偷 OpenAI 家。为了方便你从其它 AI 转入 Gemini,现在设置中即可看到记忆导入选项。有两种方式: * 帮你写好了提示词,发送给 GPT 等就能生成记忆 * 直接导入别的平台导出的 Zip 数据,写好了 ChatGPT 和 Claude 操作的教程
2
1
12
@Lonely__MH
Lonely
15 hours
🔥迟到总比不到好!🤣 OpenAI 终于为 Codex 推出了插件支持。 这次更新让 Codex 能够直��调用 Slack、Figma 等应用。 有趣的是,隔壁 Claude 早在 一年多以前 就通过 MCP 领跑了这一赛道。 此次 Codex 的跟进,进一步证明了工具集成是 AI 助手的必经之路。 从代码辅助到全能 Agent,这个 gap
@OpenAIDevs
OpenAI Developers
21 hours
We're rolling out plugins in Codex. Codex now works seamlessly out of the box with the most important tools builders already use, like @SlackHQ, @Figma, @NotionHQ, @gmail, and more. https://t.co/PQDsLqHGA6
3
0
8
@Lonely__MH
Lonely
18 hours
🔥告别打字,安利一个 Mac 语音输入宝藏神器:Type4Me ✨ 如果你在找一个隐私性更强、不收月费的 Typeless 替代品,看这个就够了! 🌟 亮点速览: 1️⃣ 不用注册,直接用:支持本地 AI 引擎,不需要申请复杂的 API 密钥,开箱即用。 2️⃣ 听得懂,更懂你:内置 5 种模式,想翻译、想优化
2
1
4
@Lonely__MH
Lonely
19 hours
🔥破案!尼玛,昨晚没干多久就下班。 Anthropic 应对 Claude 需求暴增,在工作日高峰期加速消耗 5 小时会话限额(周总限额不变),影响约 7% Pro/Max 用户。 对中国用户(夏令时 PDT 期间):北京时间周一至周五 晚上 20:00 – 次日凌晨 2:00,限额烧得飞快! 本来就因 bug/缓存��题很多人
@trq212
Thariq
24 hours
To manage growing demand for Claude we're adjusting our 5 hour session limits for free/Pro/Max subs during peak hours. Your weekly limits remain unchanged. During weekdays between 5am–11am PT / 1pm–7pm GMT, you'll move through your 5-hour session limits faster than before.
1
0
10
@Lonely__MH
Lonely
19 hours
🔥 Claude 最近的更新速度,已经不是迭代,是腹泻了🙃。 刚才翻了下更新日志,近一个月大大小小更新 10 个新功能,隔壁 OpenAI ,请问你羞愧吗? 功能如下: 1️⃣ 记忆功能全开:免费用户也能跨对话记住偏好和背景,不用每次重新自我介绍。 2️⃣ Scheduled Tasks:定时任务配上 MCP 连 Gmail 和
1
1
30
@Lonely__MH
Lonely
20 hours
词元,广进。
@Lonely__MH
Lonely
2 days
词元 = 辞员? 词元 = 辞猿? AI 时代,打工人的命运,全在这两个字里了。 你选哪条路?🪦
1
0
10
@Lonely__MH
Lonely
1 day
🔥今天在时间线上刷到好多人在推md2wechat 这个 Skill,点进去读了原文,确实觉得很实用! 从 Markdown 写完文章 → AI 自动生成封面和配图(手绘风、Apple 风、维多利亚风都有)→ 一键排版并推送到微信公众号草稿箱,整个流程几分钟就能搞定,特别适合用 Claude、OpenClaw 等 AI Agent 创作的朋友。
Tweet card summary image
github.com
用 Markdown 写公众号文章,一键转换为精美排版并自动上传到微信草稿箱。支持 AI 多主题样式和批量发布,让公众号写作像发朋友圈一样简单。 - geekjourneyx/md2wechat-skill
0
1
7
@Lonely__MH
Lonely
1 day
我这两天本来也准备写一篇关于 Claude Skills 的文章,结果刷到 @berryxia 这篇翻译总结,写得真的很到位、很实用! 本来打算自己肝一篇的,现在直接省事了😂 这篇文章把 Skills 的核心价值讲得特别清楚:
0
13
80
@Lonely__MH
Lonely
1 day
🔥Gemini Live 迎来最大升级!由 Gemini 3.1 Flash Live 驱动: ✅ 响应更快,几乎没有尴尬停顿 ✅ 对话上下文翻倍,能更连贯地聊下去 ✅ 自动调整回答长度和语气,更自然贴心 对需要长时间语音交流的用户来说,这是个非常实用的改进,能让对话更连贯、自然,不容易断档。 如何使用🔥
1
0
4