LadiciusDev Profile Banner
Fabian Profile
Fabian

@LadiciusDev

Followers
125
Following
1K
Media
116
Statuses
927

Self-taught Web / App Developer Building https://t.co/cd22hmTZl2 (Drag n Drop Developer Portfolio Builder)

localhost:3000 is already used
Joined August 2025
Don't wanna be here? Send us removal request.
@LadiciusDev
Fabian
3 months
My SaaS is live now🎉 BRNCH is a free portfolio website builder for developers. Just Drag and Drop the elements, order them how you'd like to and click on save. Now your own portfolio is liveđŸ”„
4
1
18
@LadiciusDev
Fabian
10 hours
I thought, “Yay, people want to interact with me,” but then it was just bots💀
0
0
1
@LadiciusDev
Fabian
16 hours
Today I learned, that documenting your code, your API and your database is important. I wanted to continue my mobile app, which I've started a few months ago. I wanted to write a new backend, because few things have changed. But damn, I don’t know anything about it anymore. I
3
0
6
@LadiciusDev
Fabian
1 day
Using my MacBook after a long day at work with windows is kinda refreshing. Missed it Now back to coding my mobile app
1
0
1
@LadiciusDev
Fabian
1 day
Why does the top one show 9 replies, while the bottom one shows 35 replies?
0
0
0
@LadiciusDev
Fabian
13 days
Merry Christmas everyone🎄 Hope you all spend some time with your family.
0
0
1
@LadiciusDev
Fabian
1 month
I was kinda bored in class, so I've build a website to create minimal code screenshots. It already exist in many ways, it was just something personal to create.
1
1
3
@LadiciusDev
Fabian
1 month
I was kinda bored in class, so I've build a website to create minimal code screenshots. It already exist in many ways, it was just something personal to create.
1
1
3
@LadiciusDev
Fabian
1 month
I've just bought a new MacBook Air. Now I can continue with my mobile appđŸ’ȘđŸœ What are must have apps for Mac?
10
1
17
@LadiciusDev
Fabian
1 month
I've just bought a new MacBook Air. Now I can continue with my mobile appđŸ’ȘđŸœ What are must have apps for Mac?
10
1
17
@LadiciusDev
Fabian
1 month
Las 2 weeks stats are pretty bad. Kinda inactive, because I have important exams in 1 week. But that’s not stopping me. Trying to be active again, but not quitting
0
0
1
@LadiciusDev
Fabian
2 months
I was on holiday for one week and then I saw that some people actually used my product. It's really nice to see people use your product and tweet about it.
@jakobjelling
đŸ”„ Jakob Jelling
2 months
Want a free (do-follow) backlink? 1. Go to brnch (dot) dev 2. Create an account 3. Create your profile + add links Mine looks like this Follow me for more free backlinks 😉
1
0
3
@LadiciusDev
Fabian
2 months
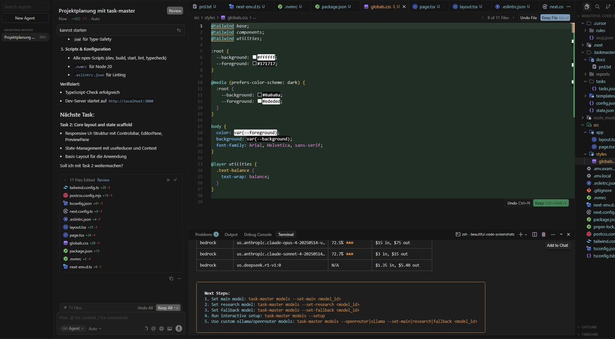
Working on a new (very small) project to test @TaskmasterAI with the new @cursor_ai 2.0. The new design looks kinda interesting
3
0
7
@LadiciusDev
Fabian
2 months
I don’t know why everyone says just this. Find a problem and build a solution. But that’s not all. Marketing is the most important part. Without marketing, your product is worthless. Nobody knows that your product exist. Your product can be shitty as it can be, but with good
@qasimbizs
Qasim
2 months
You’re missing out on thousands of $$$ It’s never been easier to: - Pick a problem - Study competitors - Create a solution - Tap into an existing market This is the EXACT pipeline everyone is using that is making tons of $$$ rn. Don’t overthink it. Start todayđŸ«Ą
1
1
5
@LadiciusDev
Fabian
2 months
I don’t know why everyone says just this. Find a problem and build a solution. But that’s not all. Marketing is the most important part. Without marketing, your product is worthless. Nobody knows that your product exist. Your product can be shitty as it can be, but with good
@qasimbizs
Qasim
2 months
You’re missing out on thousands of $$$ It’s never been easier to: - Pick a problem - Study competitors - Create a solution - Tap into an existing market This is the EXACT pipeline everyone is using that is making tons of $$$ rn. Don’t overthink it. Start todayđŸ«Ą
1
1
5
@FriedrichFrbel
Friedrich Fröbel đŸȘ
2 months
🚀 Even SpaceX has to delay lift-offs when the weather is bad. The same happended to me yesterday, but now it has happened: My gamified nutrition tracker is live, and the open beta has started! 🎉 The facts: - completely free, no payment info required - beta runs until end of
2
1
9
@LadiciusDev
Fabian
2 months
100 Followers on GitHub >
@workslikejenga
Adarsh.
2 months
1k follower on X > 10k on Instagram 6k on LinkedIn 20k on Snapchat You can’t fight me on this.
0
0
6
@LadiciusDev
Fabian
2 months
Just happy to help :)
@FriedrichFrbel
Friedrich Fröbel đŸȘ
2 months
đŸ«Ÿ Shipping that last feature before launching was not the best move... A major change in a library my app depends on appears to have caused a cascade of smaller issues. Unfortunately that means I have to delay the launch of my gamified nutrition tracker until tomorrow. My
0
0
4
@FriedrichFrbel
Friedrich Fröbel đŸȘ
2 months
đŸ«Ÿ Shipping that last feature before launching was not the best move... A major change in a library my app depends on appears to have caused a cascade of smaller issues. Unfortunately that means I have to delay the launch of my gamified nutrition tracker until tomorrow. My
2
1
9
@LadiciusDev
Fabian
2 months
And that’s the way how AWS went down for hours
@Rasmic
Micky
2 months
I just deleted the tests that didn't pass so now all the tests passed
0
1
4