FedCSIS Profile Banner
FedCSIS Profile
FedCSIS

@FedCSIS

Followers
247
Following
631
Media
14
Statuses
1K

FedCSIS conference series is organized by IEEE PS C-16 (Computer Society) Chapter and other IEEE units; publication: IEEE DL, indexed: Web of Science

Changes (2026, Riga, Latvia)
Joined September 2014
Don't wanna be here? Send us removal request.
@FedCSIS
FedCSIS
2 days
All tol solutions have reports published in @annals_csis -- open access; have fun reading.
0
0
0
@FedCSIS
FedCSIS
2 days
Top 3 solutions: 📷 Sebastian Björkqvist – a combination of fine-tuned Maia-2 with engine and hand-designed features 📷 Tyler Woodruff, Luke Imbing, Marco Cognetta – The bread emoji team 📷 Szymon Miłosz – Transformer pre-training for puzzle difficulty prediction Congratulations!
0
2
2
@FedCSIS
FedCSIS
2 days
Winners of the FedCSIS 2025 Data Mining Challenge. This year's "Predicting Chess Puzzle Difficulty – Second Edition" attracted 42 teams from 16 countries, who submitted a total of 1,185 models predicting the difficulty of chess problems (Lichess rating). https://t.co/8IQW56VJxM
2025.fedcsis.org
2
2
2
@annals_csis
Annals of Computer Science and Information Systems
4 days
Investigating errors in centrality measures within #perpetuatednetworks: “Towards the analysis of errors in #centralitymeasures in perpetuated networks“ by MP Mangroliya, J. Doerpinghaus, R.Rockenfeller. ACSIS Vol. 39 p. 417–428; https://t.co/X3ozSsQz4N
1
3
3
@FedCSIS
FedCSIS
5 days
FedCSIS 2026 (finally) has signed MoU with IEEE. Our "IEEE Magic Number" is: # 69809 We are really proud to bring together 14 IEEE units from IEEE Region 8 -- including 6 Sections Maybe we are not a "Flagship" but we have more flags than ?most/all? See:
2026.fedcsis.org
0
2
3
@annals_csis
Annals of Computer Science and Information Systems
5 days
#Exactmethod that finds complete Pareto front of biobjective minimum length minimum risk spanning trees: “#ParetoOptimal Solutions of the Biobjective Minimum Length Minimum Risk #SpanningTrees Problem“ by L. Laskov, M. Marinov. ACSIS Vol. 39 p. 405–416; https://t.co/QJDdoWdS36
1
3
3
@annals_csis
Annals of Computer Science and Information Systems
6 days
Examining block-based, text-based, or both notations in learning #basicprogramming: “#Teaching Beginners to Program: should we start with block-based, text-based, or both notations?“ by T. Kosar, S. Bjeladinović, D. Ostojić,et al. ACSIS Vol. 39 p. 395–403; https://t.co/RYs4LGqMlO
1
3
3
@FedCSIS
FedCSIS
7 days
FINAL REMINDER: Call for Thematic Sessions -- FedCSIS 2026 -- more information: https://t.co/5EjYakeoj0 Deadline for proposal submission: 25.11.2025
2026.fedcsis.org
0
3
3
@annals_csis
Annals of Computer Science and Information Systems
10 days
Extending an existing #DigitalTwin with a node #energymodel that allows prediction of #cluster #powerconsumption: “#HPC operation with time-dependent cluster-wide power capping“ by A. Kammeyer, F. Burger, D. Lübbert, K. Wolter. ACSIS Vol. 39 p. 385–393; https://t.co/wcx5BtW9Bs
1
4
3
@annals_csis
Annals of Computer Science and Information Systems
11 days
Analyzing #TFT model for resilient demand prediction models: “Learning from the #COVID-19 Pandemic to Improve Critical #InfrastructureResilience using Temporal Fusion Transformers“ by J. Jenko, JP Costa, D. Vladušič, et al. ACSIS Vol. 39 p. 375–384; https://t.co/GNMNpBpvgR
1
3
3
@FedCSIS
FedCSIS
11 days
FedCSIS 2025 Conference photo gallery - now available! Remind yourself of the best moments, inspiring talks, and great atmosphere from this year’s event. 👉 See the gallery here:
2025.fedcsis.org
0
3
3
@AerosProject
aerOS project
14 days
#LearnaboutaerOS: 🚀 The final aerOS Newsletter is out! Discover the latest updates from our journey! Read the full newsletter 👉 https://t.co/y3pAVAOGvn #HorizonEurope #aerOSproject #Research @EU_CloudEdgeIoT @NexusForumEU @6G_SNS
0
5
6
@annals_csis
Annals of Computer Science and Information Systems
12 days
Extending automatic discovery of cost-ranked #cyberattack scenarios by monitoring/fallback mechanisms: “An #autonomousvehicle in a connected environment: case study of cyber-resilience“ by G. Hutzler, H. Klaudel, W. Klaudel,et al. ACSIS Vol. 39 p. 363–373; https://t.co/SuTCqDLHae
1
3
3
@annals_csis
Annals of Computer Science and Information Systems
13 days
Introducing an initial conceptualization and proof of concept for managing interoperable German labor #marketdata: “Linked #LaborMarket Data: Towards a novel #datahousing strategy“ by Kristine Hein. ACSIS Vol. 39 p. 355–362; https://t.co/KuV1Z58PzQ
1
4
3
@FedCSIS
FedCSIS
13 days
Proceedings of the 2025 FedCISS conference have appeared (have been included into) IEEE Digital Library. You can find them here: https://t.co/fntNAuyDLE Open access is available at the Annals of Computer Science and Information Systems WWW site.
0
2
1
@annals_csis
Annals of Computer Science and Information Systems
16 days
Exploring factors influencing Saudi patients and healthcare providers to adopt #IoB technologies: “IoB-TMAF: Internet of Body-based #Telemedicine Adoption #Framework“ by T. Ghiwaa, I. Khan, M.White, N. Beloff. ACSIS Vol. 39 p. 343–353; https://t.co/kYu3fkDfWZ
1
4
3
@annals_csis
Annals of Computer Science and Information Systems
17 days
Presenting an online application aimed at supporting teachers and students in the practice of #ComputerProgramming: “Goliath, a Programming #ExercisesGenerator Supported by #AI“ by TC Freitas, AC Neto, MJV Pereira, PR Henriques. ACSIS Vol. 39 p. 331–342; https://t.co/jbkrFrazu9
1
4
3
@FedCSIS
FedCSIS
17 days
Congratulations J. Sadel, T. Tarasiewicz, P. Kowaleczko, M. Ziaja, D. Kostrzewa, P. Benecki, and M. Kawulok for receiving the Industry Cooperation Award at FedCSIS 2025! "Keypoint-based metric for evaluating image super-resolution quality" -- paper:
0
2
2
@annals_csis
Annals of Computer Science and Information Systems
18 days
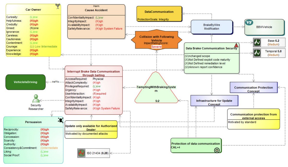
Presenting a tool support for model-based #cybersecurityengineering in the #automotivedomain: “Automotive Cybersecurity Engineering with #Modelingsupport“ by A. Fischer, JP Tolvanen, RT Kolagari. ACSIS Vol. 39 p. 319–329; https://t.co/DHKf62o9sR
4
4
3
@annals_csis
Annals of Computer Science and Information Systems
20 days
AI-empowered NIRS solution for the #smartagrifood domain: “An AI-empowered energy-efficient portable #NIRS solution for #precisionagriculture: A pilot study on a citrus fruit“ by G. Cisotto, DD Tegegn, A. Zancanaro, et al. ACSIS Vol. 39 p. 313–318; https://t.co/XLMoq0r8DL
1
3
3