CryptoNines Profile Banner
Nines (+ve) Profile
Nines (+ve)

@CryptoNines

Followers
978
Following
3K
Media
320
Statuses
2K

Ex Zilliqa, Vaultedge. ERC-5725 co-author. Cooked @liquivest on Sepolia. Doing something with ing rwt.

Joined July 2021
Don't wanna be here? Send us removal request.
@CryptoNines
Nines (+ve)
2 years
you can do it think of all the people that are so much more retarded than you they can do it its easy for u its like breathing info @ https://t.co/WjCKtiuawc 1: aquire remilia assets 2: spread them across multiple wallets 3: ??? 4: recieve points???
9
8
78
@CryptoNines
Nines (+ve)
5 days
Imagine building something without a token (except for 4626 share token), this is me.
0
0
0
@CryptoNines
Nines (+ve)
7 days
Do I rip out my custom 4626 vault and replace it with morpho... Idk even if the aToken stuff would fit into their contracts.
1
0
1
@CryptoNines
Nines (+ve)
8 days
tfw you realise you've devved a wrong pattern and it's low key not a big issue but the tism wants you to spend hours unpicking it
0
0
0
@CryptoNines
Nines (+ve)
11 days
Doing UI UX is so redacted. I find doing contracts first, getting to a good place and then doing UI, you find details that need further work in the contracts. By the second iteration things looks much better and changes are very minimal. In my case the order dispute resolution
0
0
2
@0xjayeshyadav
jayesh.eth
12 days
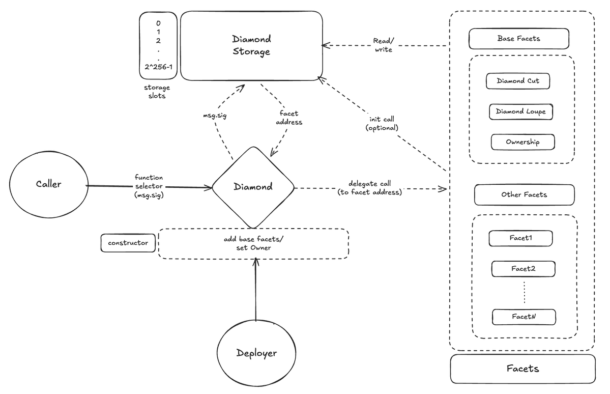
Diamond Proxy (EIP-2535) Architecture 💎 I've been deeply involved with Diamonds for nearly a year and have designed and implemented my own complete architecture and workflow from scratch.
7
6
41
@CryptoNines
Nines (+ve)
17 days
I've been cookingggggg
0
0
5
@CryptoNines
Nines (+ve)
23 days
RWT is the most untapped RWA
0
1
1
@VitalikButerin
vitalik.eth
25 days
Welcome to 2026! Milady is back. Ethereum did a lot in 2025: gas limits increased, blob count increased, node software quality improved, zkEVMs blasted through their performance milestones, and with zkEVMs and PeerDAS ethereum made its largest step toward being a fundamentally
3K
2K
14K
@CryptoNines
Nines (+ve)
1 month
This wasn't on my bingo card this year
@tether
Tether
1 month
Tether Submits Proposal to Acquire Juventus Football Club 🦓 Read more:
0
0
4
@CryptoNines
Nines (+ve)
1 month
Where are all my sveltekit web3 devs at
0
0
1
@CryptoNines
Nines (+ve)
2 months
Nothing quite like a twilight listen to shipping forecasts whilst devving
0
0
2
@CryptoNines
Nines (+ve)
2 months
We just be testing sometimes
0
0
7
@CryptoNines
Nines (+ve)
2 months
RWT is a part of RWA
0
0
1
@DocumentingBTC
Documenting ₿itcoin 📄
2 months
A bitcoin mine in Mongolia during the freezing winter kept overheating and shutting down until engineers installed cameras and found the reason was stray cats sleeping on the warm machines, blocking ventilation and forcing the mining rigs into automatic shutdown.
382
781
7K
@CryptoNines
Nines (+ve)
2 months
Ok here's a start to the series... Here's some retarded DD. Burnley win is a bit underpriced, but I'm gonna take a bit of a punt on it even if they are bottom of the table, if anyones gonna beat Brentwood they've got a good chance. Burnleys got a good past performance vs them
0
0
1
@CryptoNines
Nines (+ve)
2 months
I am going to document my 0 to 2k speedrun on polymarket to buy a M5 in a mini series 'M5 or bust' I previously have a positive win rate earning 2k in 44 trades. I'll throw up some predictions later when I get some free time.
0
0
1
@CryptoNines
Nines (+ve)
2 months
I have a feeling that I will rip my AaveV3 strategy out for V4
0
0
1
@CryptoNines
Nines (+ve)
2 months
Sailing as expected, is ultra gay. Fuck this.
0
0
4
@CryptoNines
Nines (+ve)
2 months
My new randomly held position seems quite stupid in the grander scheme of, you know, doing amazing defi things whilst like being solo, blind or being a 14 year old Chinese girl. But its 'in game RWT, in some kind of P2P interaction, regardless of any TOS, will always happen and
0
0
4
@CryptoNines
Nines (+ve)
2 months
Feeling cute, might buy a milady
0
0
2