
Azure Support
@AzureSupport
Followers
129K
Following
3K
Media
4K
Statuses
212K
Official Microsoft Azure account for improving the customer experience by connecting the Azure community to the right resources - answers, support, and experts.
Joined April 2015
π» Train smarter in the cloud with #Azure ML! π§ Launch a cloud workstation in minutes π Track models with MLflow π§ͺ Iterate in notebooks or VS Code Start here π https://t.co/27jUV7ypSS
#MachineLearning #MLops
1
1
4
π€ Upload data to #Azure ML ποΈ Create & version data assets π§ͺ Explore & prep in notebooks or VS Code π Ready your data for ML workflows with ease Start here π https://t.co/O7sgjiozrF
#DataScience #MachineLearning
1
7
9
π₯ Wrangle data like a pro with #Azure ML + Synapse! β‘ Serverless Spark or Synapse Spark pools π Access ADLS, Blob, or Datastore π§Ή Clean, transform & prep data in notebooks Start here π https://t.co/5JTehG68bJ
#DataWrangling #MachineLearning
2
1
6
π§ Build & deploy LLM-powered flows in #Azure ML Studio! π§© Drag, test & trace with Prompt Flow π Secure with OpenAI connections π Evaluate & deploy as real-time endpoints Start here π https://t.co/i6jFQxfkxy
#PromptFlow #AIIntegration
1
2
5
π§ Kickstart ML in #Azure Studio! π οΈ Create a workspace & compute instance π Run notebooks, train models, track results π All in one placeβno setup hassle Start here π https://t.co/Ixi1E0Ii3e
#MachineLearning #AIWorkspace
1
1
6
π§± Build ML pipelines visually in #Azure Studio! π§© Drag & drop registered components π Reuse logic with YAML-defined steps π Submit, monitor & scaleβall in one UI Start here π https://t.co/0kguMpx7mr
#MachineLearning #NoCodeAI
4
4
11
π Engineers have confirmed that an issue which impacted the Azure Portal, Entra Admin Portal, Intune Admin Portal, and portal extensions is now mitigated. A detailed resolution statement has been posted to the Azure Status History page:
11
20
95
β Engineers are investigating an issue impacting the Azure Portal. More information and updates can be found on the Azure Status page at:
18
28
94
βοΈ Build ML pipelines with #Azure CLI + YAML! π Modular components π Reusable workflows π§ Train, evaluate & deploy with ease Start here π https://t.co/3cmBKvxgLm
#MachineLearning #MLOps
1
4
11
π§© Build ML pipelines with #Azure ML SDK v2! πΌοΈ Prep data, train CNN, score results β‘ Fast, reusable, and production-ready π¦ Fashion MNIST + Keras + YAML + Python Start here π https://t.co/lrLTOCYSip
#MachineLearning #MLOps
1
6
19
π οΈ Debug smarter with #Azure AI Foundry tracing! π Spot slowdowns, errors & low eval scores π Visualize spans, timelines & tool calls π§ͺ Connect OpenAI SDK with OpenTelemetry Start here π https://t.co/XfgP7OytKG
#AI #Observability
1
3
8
βοΈ Launch AI agents fast with #Azure AI Foundry! β¨ Custom instructions π§ Built-in GPT-4o model π Agent playground ready in minutes Start building here π https://t.co/r8OZfsEpMj
#AI #Automation
0
6
11
π Automate smarter with #Azure AI Foundry Agent Service! πΉ Build intelligent agents with tools & models πΉ Orchestrate workflows with trust & observability πΉ Go from prototype to production Start here π https://t.co/hRz7UiRIrg
#AI #Automation
6
14
64
π Compare & select top models in #Azure AI Foundry with the new leaderboard (preview)! πΉ Rank by quality, cost & performance πΉ Visualize trade-offs πΉ Benchmark with your data Learn more here π https://t.co/tN6mgs3Anv
#AI #MLTools
0
4
9
π Build AI apps faster with Azure AI Foundry SDK! πΉ Plug into top models via one endpoint πΉ Evaluate, debug & scale seamlessly πΉ Unified client libraries for dev ease Start smart π https://t.co/0y9TUzKHyh
#Azure #AI #DevTools
1
3
14
π Replicate data from Apache Kafka to #Azure Event Hubs using Mirror Maker 2! πΉ Bi-directional sync πΉ Kafka protocol compatible πΉ Scale with Kafka Connect Start smart π https://t.co/TaLQEzEz9J
#EventHubs #Kafka #DataStreaming
0
3
5
π Migrating from Apache Kafka to #Azure Event Hubs? Use Kafka protocol with minimal changes to your app! πΉ Update client configs πΉ Retain Kafka tools like MirrorMaker πΉ Monitor events in portal Start smart π https://t.co/OPPhkPf7Q1
#Kafka #EventHubs #CloudMigration
0
4
9
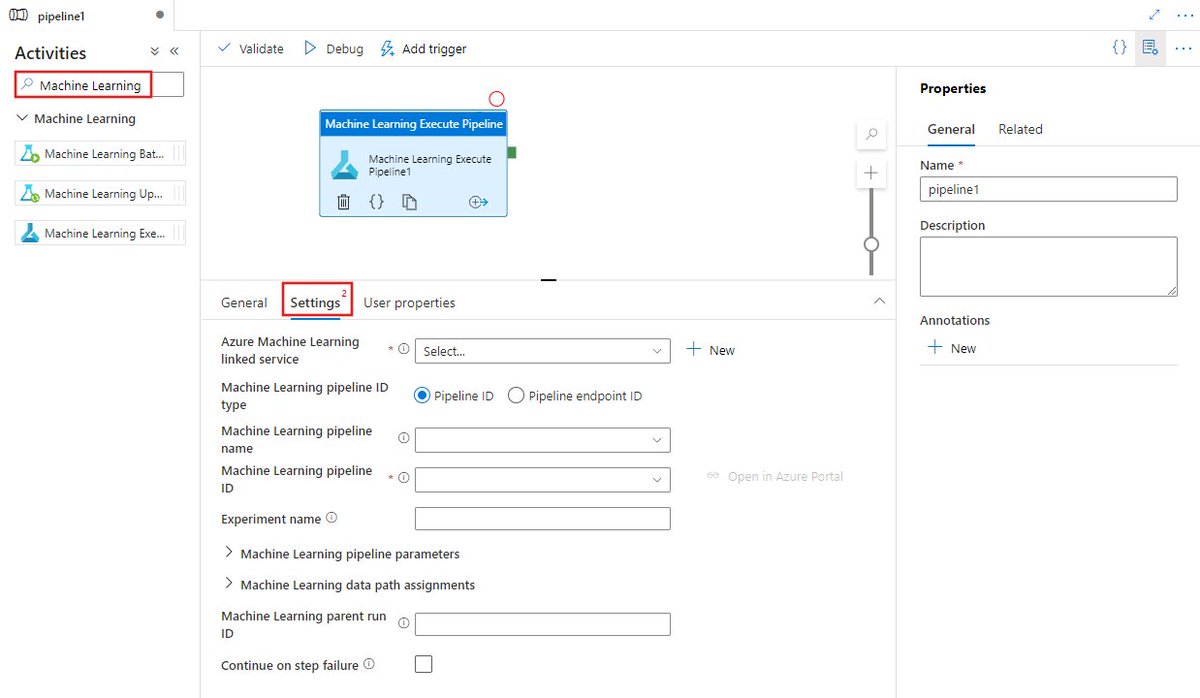
π€ Operationalize ML workflows with #Azure Machine Learning Execute Pipeline in Data Factory! πΉ Drag & configure in UI πΉ Scale with linked services πΉ Pass parameters dynamically Start smart π https://t.co/XVyH8jUcns
#MLPipeline #DataFactory #AI
3
2
10
π§ͺ Wrangle data at scale with #Azure Power Query in Data Factory pipelines! πΉ Build mash-ups in UI πΉ Auto-scale with Spark πΉ Output to multiple sinks Start smart π https://t.co/QmmeIbvaB4
#DataWrangling #ETL #Synapse
0
3
10
π Transform & move data with #Azure Data Flow activities in Synapse pipelines! πΉ Map flows with UI πΉ Use dynamic compute πΉ Monitor & log efficiently Start smart π https://t.co/5W7IwWvzkG
#Synapse #DataIntegration #ETL
1
3
15