Aiden Chaoyang He Profile
Aiden Chaoyang He

@AidenChaoyangHe

Followers
1K
Following
651
Media
51
Statuses
888

Co-founder at @TensorOpera and @ChainOpera_AI, ex-@AWS, @Meta, @Google, and Tencent, CS/AI PhD graduated from @USC, at LA. My Tweets in Chinese:@ChaoyangHeAiden

Palo Alto, CA
Joined October 2008
Don't wanna be here? Send us removal request.
@ChainOpera_AI
ChainOpera AI
3 months
Our Big Milestone — and a New Roadmap! 🚀 We’re proud to announce that ChainOpera AI is the world’s first and largest network of AI. The network effect is in full swing: 2M+ AI users and 10K+ community-built agents are now connected in our AI Agent Social Network — The AI Agent
28
16
93
@AidenChaoyangHe
Aiden Chaoyang He
3 months
thank you for having me in this article @sharongoldman
@sharongoldman
Sharon Goldman
3 months
NEW: OpenAI 's GPT-5 was supposed to be a leap forward. Instead, it sparked backlash, raising questions about whether the model router is the path to AI's future (hint: many say it still is) Thx @youjiaxuan @_willfalcon @robertnishihara @AidenChaoyangHe https://t.co/7Q7Nzai52Q
9
2
9
@AidenChaoyangHe
Aiden Chaoyang He
3 months
What about the promised AGI? Even a powerful company like OpenAI lacks the ability to train a super-large model, forcing them to resort to the Real-time Model Router. We first developed this idea in 2023 and included it in the 2024 EMNLP paper. Later, NVIDIA released a similar
2
1
7
@AidenChaoyangHe
Aiden Chaoyang He
4 months
True. What we believe is the multi-agent network containing specialized agents backed by the collective intelligence of LLM and SLM.
@jowettbrendan
Brendan Jowett
4 months
AI agents are taking off. But we may be building them the wrong way. A new paper from NVIDIA argues that small language models (SLMs) not LLMs are the key to scaling agentic AI efficiently. Here's everything you need to know:
0
0
4
@ChainOpera_AI
ChainOpera AI
4 months
It’s SBC Week — and we’re launching something big! The Agent Social Network just leveled up. Introducing Multi-Agent Groups: organize multiple AI agents into a collaborative team to handle complex, high-frequency tasks. We’ve now surpassed 300K paid users! ⚡ The first use case
30
40
170
@dr_cintas
Alvaro Cintas
4 months
What a crazy week in AI 🤯 - Hedra Live Avatars - DeepMind’s Aeneas - US New AI Action Plan - Composite Browser Agent - Google AI Math Gold Medal - GitHub Spark Coding Agent - Runway Aleph Context Model - Alibaba Qwen3 Sota Model & CLI Here’s EVERYTHING you need to know:
20
81
551
@AidenChaoyangHe
Aiden Chaoyang He
4 months
Agent Social Network - The Dawn of Open and Collaborative Agent Internet Multi-agent AI is not the future; it's already here. We have 150,000 paying users now. We believe the endgame of AGI is not a single agent and a single LLM dominating the world like OpenAI envisions, but
16
8
60
@AidenChaoyangHe
Aiden Chaoyang He
4 months
#AgentSocialNetwork #agent #LLM Taking the opportunity of ICML this week, I’d love to share an exciting product direction we’ve been exploring — Agent Social Network — and invite AI researchers interested in this area to connect and collaborate. The Agent Social Network is a
8
3
30
@AidenChaoyangHe
Aiden Chaoyang He
7 months
Today's progress: daily prompt request processing 500K In three years, we have not even left the table. We have completed the full-stack AI product and technology system by ourselves, and have also practiced many different business models: GPU tuning, distributed training,
2
0
15
@AidenChaoyangHe
Aiden Chaoyang He
7 months
strategy is tackling the fundamental problem with a focused and coordinated set of actions.
0
0
5
@AidenChaoyangHe
Aiden Chaoyang He
7 months
Not necessarily the first move, but the first to get it right.
0
0
2
@JeffDean
Jeff Dean
7 months
Someone just reminded me of this lecture I gave in 2009 that described the evolution of Google Search from 1999 to 2009. People who are interested in how our search systems work might find this interesting. It touches on disk-based serving systems, in-memory indices,
Tweet card summary image
videolectures.net
Building and operating large-scale information retrieval systems used by hundreds of millions of people around the world provides a number of interesting challenges. Designing such systems requires...
39
259
2K
@AidenChaoyangHe
Aiden Chaoyang He
8 months
so cute! love it! ❤️
@ChainOpera_AI
ChainOpera AI
8 months
✨Gmgm ChainOpera fam! 🚀 Big love to our amazing community for these epic creations! 📸🔥@Chicony_Q @silentnoob99 @Pashoke1 🌌 The journey to decentralized artificial intelligence just got cooler—thanks to your creativity and passion. Keep building, keep dreaming. 🌐🧩
1
1
4
@AidenChaoyangHe
Aiden Chaoyang He
8 months
Regarding the cheating issue of using test data sets in training phase (figure 1: https://t.co/fP6p8nvWU9), let's wait for the Meta GenAI team @metaai and @finkd Zuckerberg refute the rumor. If it is true, it is a serious issue, which has wasted the resources of many companies
0
0
2
@AidenChaoyangHe
Aiden Chaoyang He
8 months
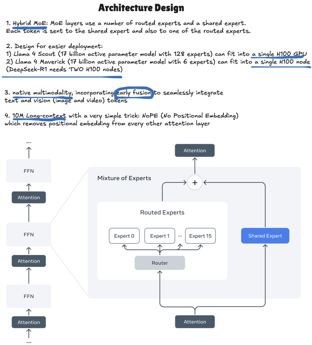
#llama Llama 4 brings back memories of my days training MoE models at AWS. My takeaways with diagrams: ** Architecture Design ** 1. Hybrid MoE: MoE layers use a number of routed experts and a shared expert. Each token is sent to the shared expert and also to one of the routed
1
4
11
@AidenChaoyangHe
Aiden Chaoyang He
8 months
We're hiring Research Scientists & Engineers in Agentic AI and Model Deployment & Serving at TensorOpera AI! At TensorOpera, we build real-world products that make a lasting impact. Join our mission to push the boundaries of AI with a world-class team of researchers and product
1
0
8