AI_Nate_SA Profile Banner
AI-Nate Profile
AI-Nate

@AI_Nate_SA

Followers
192
Following
65
Media
386
Statuses
659

🧠 Ex-Apple Eng PhD • 15y Deep Tech (HW+SW+AI) | Agentic AI engineering & memory-first personal AI agent OS | Teaching pros to ship real-world AI workflows 🚀

San Francisco, CA
Joined August 2024
Don't wanna be here? Send us removal request.
@AI_Nate_SA
AI-Nate
19 days
The "Copilot" era is ending. The "AI Team" era has begun. ​Most engineers are still prompting chatbots to write code line-by-line. ​I'm teaching how to build "Mission Control"—orchestrating parallel Google Antigravity + Gemini 3.0 agents to build the whole product for you. ​🛑
0
2
7
@AI_Nate_SA
AI-Nate
2 days
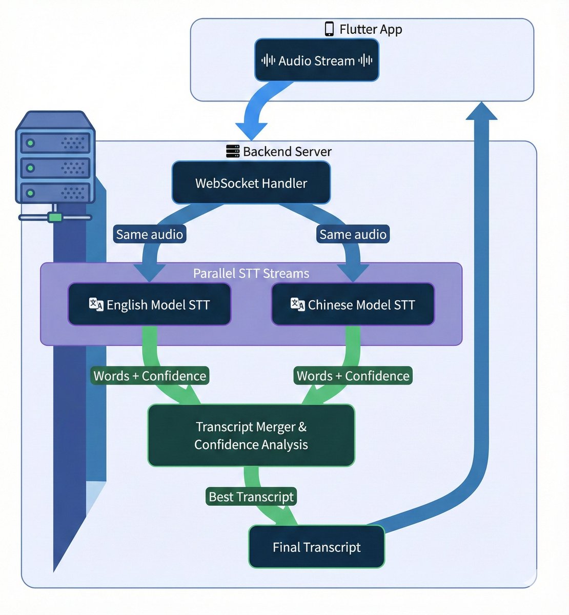
One of the trickiest parts about using smart necklace voice-to-text features is real-time switching between Chinese and English. In my daily life, I often mix both languages in one sentence, and none of the speech models I tried could handle seamless switching. It gets
0
0
0
@AI_Nate_SA
AI-Nate
3 days
To survive the "Agentic Future," you need to stop hitting no-code ceilings and start owning your stack. I’ve shipped 15 AI products in 15 weeks. Now, I’m handing over the playbook. In 3 weeks, you'll go from zero to a deployed, memory-first agent on your own domain. Grab one
Tweet card summary image
maven.com
Stop no-code hacks. Start from zero. In 3 weeks, build with AI agents and ship on your domain. 2 spots remaining (Strict limit of 10).
0
0
0
@AI_Nate_SA
AI-Nate
3 days
3/ The End Game: Efficient Warmth We often fear AI makes us cold. I argue the opposite. AI handles the "filtering"—building context and finding matches. Humans handle the "deep connection"—meeting in the real world. "Agent as a Service" is the new business model. Traffic is
1
0
0
@AI_Nate_SA
AI-Nate
3 days
2/ The Unlock: Your Memory Library Generic AI feels cold. The key is a "Personal Memory Library" that captures your thoughts and style. This allows your agent to scale "You" from 24 hours to 480 hours a day without losing your soul.
1
0
0
@AI_Nate_SA
AI-Nate
3 days
1/ The Evolution • Gen 1: Graph-based (Facebook) = Who you know. • Gen 2: Interest-based (TikTok) = What you like. • Gen 3: Intention-based = What you want to DO. Future social platforms won't just feed you; they'll help you act.
1
0
0
@AI_Nate_SA
AI-Nate
3 days
Social media used to be about who you knew (Facebook). Then it became about what you watched (TikTok). Now, it's about what you intend to do. I call this Intention-Based Social. Imagine an AI agent that knows your history and voice (your "Memory Library"), scaling your presence
1
0
0
@AI_Nate_SA
AI-Nate
3 days
I just finished this episode and honestly… I had to pause midway and just sit there. At 00:03:03, Chris Pan explains why he walked away from the AI glasses hype — calling it “like doing VR in 2015.” That hit me hard. I’ve been guilty of chasing shiny tech without asking if it
0
0
1
@AI_Nate_SA
AI-Nate
4 days
The way we build software just shifted overnight. Again. For the last year, tools like Cursor and Claude Dev have been like having a super-fast intern: you give them a task, they write the code, but you still have to supervise every line. You remain the bottleneck. Yesterday, I
0
0
0
@AI_Nate_SA
AI-Nate
5 days
Okay… I’m still processing this. Just finished watching “2026: The Year The IDE Died” with Steve Yegge and Gene Kim, and wow — my brain is officially rebooting. The part that really hit me was when Steve broke down why developers are consistently *9–12 months behind* the AI
1
0
1
@AI_Nate_SA
AI-Nate
5 days
Excited to be teaching a Maven Lightning Lesson on how to use Antigravity! If you’ve ever wondered how creators and teams are saving hours each week by automating their repetitive tasks, this is for you. I’ll walk through setting up your first Antigravity workflow—think turning a
0
0
1
@AI_Nate_SA
AI-Nate
8 days
20–30% job loss. That’s the number I keep hearing in AI circles. And it’s not coming from doomsday Reddit threads—it’s coming from founders building products that *work*. In my own projects, I’ve seen how quickly AI can replace repetitive workflows. In my Maven cohort, students
reddit.com
Explore this post and more from the artificial community
0
0
0
@AI_Nate_SA
AI-Nate
8 days
If AI assistants start pushing ads mid-conversation, it’s not “just monetization”—it’s the death of trust. When I teach AI app building, the first principle is: your model is part of the *user’s mental workspace*. Break that, and you’re done. If I were designing an AI with
0
0
0
@AI_Nate_SA
AI-Nate
8 days
The real problem with AI product adoption? No one’s talking about the *learning curve tax*. I’ve built weekly AI apps, taught cohort courses, even discussed intrinsic AI memory with friends in the field — and the same pain point keeps surfacing: users want *instant clarity*, not
Tweet card summary image
cnbc.com
Microsoft stock sank after a report that multiple sales teams for the company's Azure Foundry product missed growth goals in the last fiscal year.
0
0
1
@AI_Nate_SA
AI-Nate
8 days
Okay… I just finished watching Jeff Dean’s talk at the Stanford AI Club and my brain is still buzzing. Not gonna lie, I thought I had a decent grasp on the history of machine learning → deep learning → large language models… but the way Jeff broke it down made me realize
0
0
0
@AI_Nate_SA
AI-Nate
9 days
The #1 pain point in AI adoption isn’t hardware cost—it’s that most teams don’t know *what* they’re building. When I pivoted to teaching AI app building, I saw it over and over: founders chasing “AI” without defining the daily life value. I’ve built memory‑aware prototypes,
Tweet card summary image
businessinsider.com
IBM CEO Arvind Krishna walked through some napkin math on Big Tech's AI data center spending — and raised some doubts on if it'll prove profitable.
1
0
2
@AI_Nate_SA
AI-Nate
9 days
Every time a new model drops, I brace for the same pain: pricing jumps ×10, features are locked behind paywalls, and the “breakthrough” ends up being academic for most builders. When I was teaching my AI app cohort, the #1 frustration from devs wasn’t lack of raw capability — it
Tweet card summary image
the-decoder.com
OpenAI is preparing to launch a new reasoning model that, according to internal tests, outperforms Google's upcoming Gemini 3. The release is part of a broader strategic shift that will push other...
0
1
0
@AI_Nate_SA
AI-Nate
9 days
Everyone’s hyped about Garlic beating Gemini 3 & Opus 4.5 in coding benchmarks… but here’s the thing: raw benchmark wins mean nothing if the model can’t *teach* what it knows. When I pivoted to running an AI app-building cohort, I saw how theory crumbles when you have to
0
0
2
@AI_Nate_SA
AI-Nate
9 days
Okay… I just finished watching this Mark Chen episode and my brain’s still buzzing. Not gonna lie, I went in expecting the usual “AI hype talk” but this was like peeking inside the control room of a rocket launch. The part around 1:09 where he talks about using GPT‑5 Pro for
0
0
2
@AI_Nate_SA
AI-Nate
10 days
Okay… I just finished watching Koray Kavukcuoglu talk about *how we’re actually going to build AGI* with Gemini 3, and my brain is still buzzing. Not gonna lie, the part around 6:47 where he breaks down the key focus areas — instruction following, tool calls, and
0
0
0
@AI_Nate_SA
AI-Nate
10 days
Okay… I’m still processing what I just watched. Jie Tan from @GoogleDeepMind basically showed a future where AI doesn’t just *think* and *talk*, it **moves** — smoothly, intelligently, in the real world. The part that made me pause and rewind was when he explained motion
0
0
0