Moonbeom(Daniel) Profile
Moonbeom(Daniel)

@krNeoTra

Followers
952
Following
9K
Media
69
Statuses
5K

CPO(Chief Product Officer) at 78ResearchLab, Hacking incident analysis, Digital Forensic, Research on hacking technique, Profiling hacking source.

Joined September 2010
Don't wanna be here? Send us removal request.
@mqst_
Muqsit ๐•
3 days
๐Ÿ’ป macOS Red Teaming Comprehensive Guide Guide: https://t.co/PdZSvYaJI6
0
33
138
@ksg93rd
Mr. OS
3 days
#exploit 1โƒฃ. CVE-2025-50165: Critical Flaw (RCE) in Windows Graphics Component - https://t.co/p3KATYNDYX // Windows 11 24H2 x64/ARM64, Windows Server 2025 2โƒฃ. CVE-2025-9491: Windows UI misrepresentation vulnerability - https://t.co/9qKIOSQ7Fd // PoC tool for demonstrating the
zscaler.com
CVE-2025-50165, a flaw in the Microsoft Windows Graphics Component, enables attackers to execute code remotely without privileges using a malicious JPEG.
0
2
3
@The_Cyber_News
Cyber Security News
3 days
๐Ÿšจ Indirect-Shellcode-Executor Tool Exploits Windows API Vulnerability to Evade AV and EDR Source: https://t.co/uR14i7Wq5r A new offensive security tool developed in Rust is demonstrating a novel method for bypassing modern Endpoint Detection and Response (EDR) systems by
4
125
430
@krNeoTra
Moonbeom(Daniel)
4 days
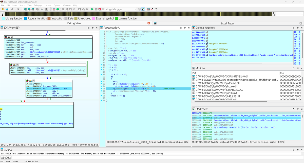
Analysis and Exploit Demo of the CVE-2024-38077(Windows Remote Desktop Licensing Service Pre-auth 0-Click Remote Code Execute Vulnerability) https://t.co/gEWn6IkeCi #0_Click_RCE #CVE_2024_38077 #Remote_Desktop
0
0
1
@RedDrip7
RedDrip Team
5 days
#Malware #IoC VBA drops a DLL called "C:\\Users\\[username]\\AppData\\local\\Microsoft\\PlayReady\\pdh.dll", which loads a Trojan in memory c495119e6a30c361b2eacbb56f020f5e ("ะ–ะฐะปะพะฑะฐ ะฝะฐ ัƒัะปัƒะณะธ ัะฒัะทะธ.doc") 93.157.106[.]75:80
1
12
54
@nanosec_asia
NanoSec Asia
11 days
#ParallelPulse @nanosec_asia 2025 kicks off with our Technical Training series! Welcome back to KL @krNeoTra & Sangsoo Jeong of @78_lab ! The stage is set. ๐Ÿฆธโ€โ™‚๏ธ ๐–ถ๐–พโ€™๐—‹๐–พ ๐—‹๐–พ๐–บ๐–ฝ๐—’! ๐—๐—๐–พ ๐—‹๐–พ๐–บ๐—… ๐—Š๐—Ž๐–พ๐—Œ๐—๐—‚๐—ˆ๐—‡ ๐—‚๐—Œ: ๐– ๐–ฑ๐–ค U?! ๐Ÿ”œ https://t.co/jBLXTqIf1m
0
5
7
@nanosec_asia
NanoSec Asia
8 days
#ParallelPulse wrapped up ๐€๐๐ฏ๐š๐ง๐œ๐ž๐ ๐“๐ก๐ซ๐ž๐š๐ญ ๐‡๐ฎ๐ง๐ญ๐ข๐ง๐  & ๐ˆ๐‘ training with an amazing cohort! Huge ๐Ÿซถ to everyone who dug into the labs & pushed through the challenges. ๐Ÿ™to @krNeoTra & Sangsoo @78_lab for your amazing sharing. Onward we go, stronger & sharper!
0
2
10
@nanosec_asia
NanoSec Asia
12 days
๐Ÿ”Think #ParallelPulse is โ€œtoo technicalโ€? Nah-itโ€™s built for everyone who cares about cyber resilience. Whether youโ€™re in security, IT, audit, or leadership, weโ€™ve got sessions that break down complex threats into real-world impact you can actually use. https://t.co/JUdp71IdH4
0
5
5
@nanosec_asia
NanoSec Asia
15 days
๐Ÿš€ #ParallelPulse '25 agenda is LIVE! 2 days of high-impact talks, deep-dive tech sessions & max fun! +๐Ÿ’ปawesome activities! 1๏ธโƒฃ @sherpasecmy SherpaCTF2025 2๏ธโƒฃ @stealthmole_int OSINT Hands-On 3๏ธโƒฃ The Range Village AD Range https://t.co/jBLXTqIf1m https://t.co/2pJqqwBzOk
0
9
17
@blackorbird
blackorbird
16 days
#Lazarus have recently resorted to utilizing JSON storage services like JSON Keeper, JSONsilo, and npoint/.io to host and deliver malware from trojanized code projects, with the lure being a use case or demo project as part of an interview process. #InvisibleFerret
@blackorbird
blackorbird
1 month
DreamLoaders in #Lazarus Recent Campaign https://t.co/f0XxzAW91J
1
8
28
@ksg93rd
Mr. OS
16 days
#exploit High severity Windows vulnerabilities: 1โƒฃ. CVE-2025-26686: RCE in Windows 10/11/Srv TCP/IP stack - https://t.co/kswysi2zzg // leaves sensitive memory unlocked, allowing remote attackers to hijack systems. Exploitable over the network, it risks full compromise. Patch
Tweet card summary image
github.com
A critical RCE vulnerability in Windows TCP/IP stack (CVE-2025-26686) leaves sensitive memory unlocked, allowing remote attackers to hijack systems. Exploitable over the network, it risks full comp...
3
47
170
@nanosec_asia
NanoSec Asia
19 days
๐Ÿšจ New talk #ParallelPulse2025: @78_lab breaks down Gunra, a Conti-variant that hit major SK banks. Learn how @78_lab reverse-engineered the malware, found a critical vuln & replicated decryption via a known-plaintext attack. ๐Ÿ‘‰ https://t.co/ZXy0cHrO9Q
0
3
8
@asdasd13asbz
hithere
19 days
Hello, while investigating the Midnight or EndPoint ransomware, for which a decryption tool was recently released, I discovered several suspicious points and decided to compile a brief report about them Report : https://t.co/HvJZIEkkgl #Ransomware #Kimsuky #Lazarus #APT
Tweet card summary image
github.com
Contribute to errbody/DPRK-Research development by creating an account on GitHub.
0
18
87
@blackorbird
blackorbird
20 days
#Lazarus malware COMEBACKER C&C Server Open Directory https://t.co/HlV1cNtRQL
2
67
304
@5mukx
Smukx.E
21 days
Windows Graphics Vulnerabilities Lead to Remote Code Execution and Memory Exposure https://t.co/hmbhV2oDD0
0
38
192
@byrne_emmy12099
Emmy Byrne
23 days
*Fasoo CodeSign Malware* 1. [25.10.25]๊ตญ๋‚ด Aํ˜•๊ฐ„์—ผ ํ˜„ํ™ฉ ๋ฐ ์˜ˆ๋ฐฉ์ ‘์ข… ๊ถŒ๊ณ  ๋Œ€์ƒ์ž ์•ˆ๋‚ด.pdf.scr.exe -MD5:0f3e5058154de146fb3f1921c7f89952 2. [250908]A_HK์ด๋…ธ์…˜_SecuwaySSL VPN Manager U100S 100user_๊ฒฌ์ ์„œ.scr -MD5:d28f74a6b2dd6301f2d30f46600f6bd6 #APT #Lazarus
2
5
17