Explore tweets tagged as #containers
@Firebug_scotty
Firebug
38 minutes
#FM26 a demonstration on how not to do UI. This Beta is a car crash why did they change the UI why?! A thread 🧵 1) containers that don’t contain. Items that are not lined up. Objects that are not centered. 👁️ 🩸
1
2
4
@habi72262
Agribusiness
1 day
Grow Endless Ginger at Home – The Secret No One Tells You! Growing ginger at home is one of the most satisfying and rewarding gardening experiences — and the best part? You can grow an endless supply of it right in your backyard, containers, or even indoors if you know
0
4
7
@premium
Premium
3 months
Why guess when you can know?
0
547
6K
@FCI_Delhi
FCI Delhi Region
3 days
🌱♻️ As part of #SpecialCampaign5.0, at FSD Narela (DO-Shaktinagar) under #FCI Delhi Region, Chemical Containers are creatively reused as plantation pots. This eco-friendly initiative enhances depot beauty and supports environmental conservation. Small Change, Big Impact! #DARPG
0
5
7
@BROKENBRITAIN0
BRITAIN IS BROKEN 🇬🇧
16 hours
🚨 IS THE UK GOVERNMENT PREPARING FOR A MASS EVENT THAT WE DONT KNOW ABOUT? 🇬🇧 Video shows 100s of COSHH (Control of substances hazardous to health) containers, all brand new and unused ⚠️ Each one costs £4,500❗️ WHAT DO THEY KNOW? 🤔 https://t.co/n54WIOpTL7
631
2K
8K
@niccruzpatane
Nic Cruz Patane
10 days
This isn’t China. This is Long Beach, California. Over 100 transport containers move autonomously between quayside cranes, storage yards, and rail transfer points. The vehicles can achieve a maximum speed of 13 mph, and can transport containers that are up to 70 tonnes.
2K
3K
35K
@GiliaraGuy
Gili
6 hours
this is literally the best sunscreen ever but it only comes in these tiny ass containers
1
0
6
@Agronomme_
AGRONOMME 🇷🇼
2 days
Grow Endless Ginger at Home – The Secret No One Tells You! Growing ginger at home is one of the most satisfying and rewarding gardening experiences — and the best part? You can grow an endless supply of it right in your backyard, containers, or even indoors if you know the
6
96
264
@Grenergy_eu
Grenergy
3 days
🔋 1,000 battery containers installed… and we’re not done yet! Phase 6 (Elena) is moving fast — our EPC team has already installed 230 containers, adding ⚡1.3 GWh of storage on the ground. Done ahead of schedule — again. Experience & precision! Watch the video below🎬
0
1
3
@RebellioMarket
Market Rebellion
7 days
SEA CONTAINERS LTD:
1
25
165
@LCH_studios
Love Container Homes
12 hours
Would you live in a house built out of shipping containers? Rate this one on a scale of 0-10. Visit us at https://t.co/SobH6Kj5W5 for container house plans and designs. #architecture #shippingcontainer #containerhome #containerhouse #house #prefab
0
0
2
@invitrogen
Invitrogen
21 days
Every Monday a new code. One code, one week, one deal—20% off for the first 250 Customers.
3
13
35
@tradmedit
Traditional Medicine In Transition
8 days
The media team visits a traditional herbalist who has mastered the art of presentation carefully packaging his medicines in clean, modern containers while keeping the wisdom of his ancestors alive. A perfect blend of tradition and innovation in herbal practice. #herbalife
0
5
9
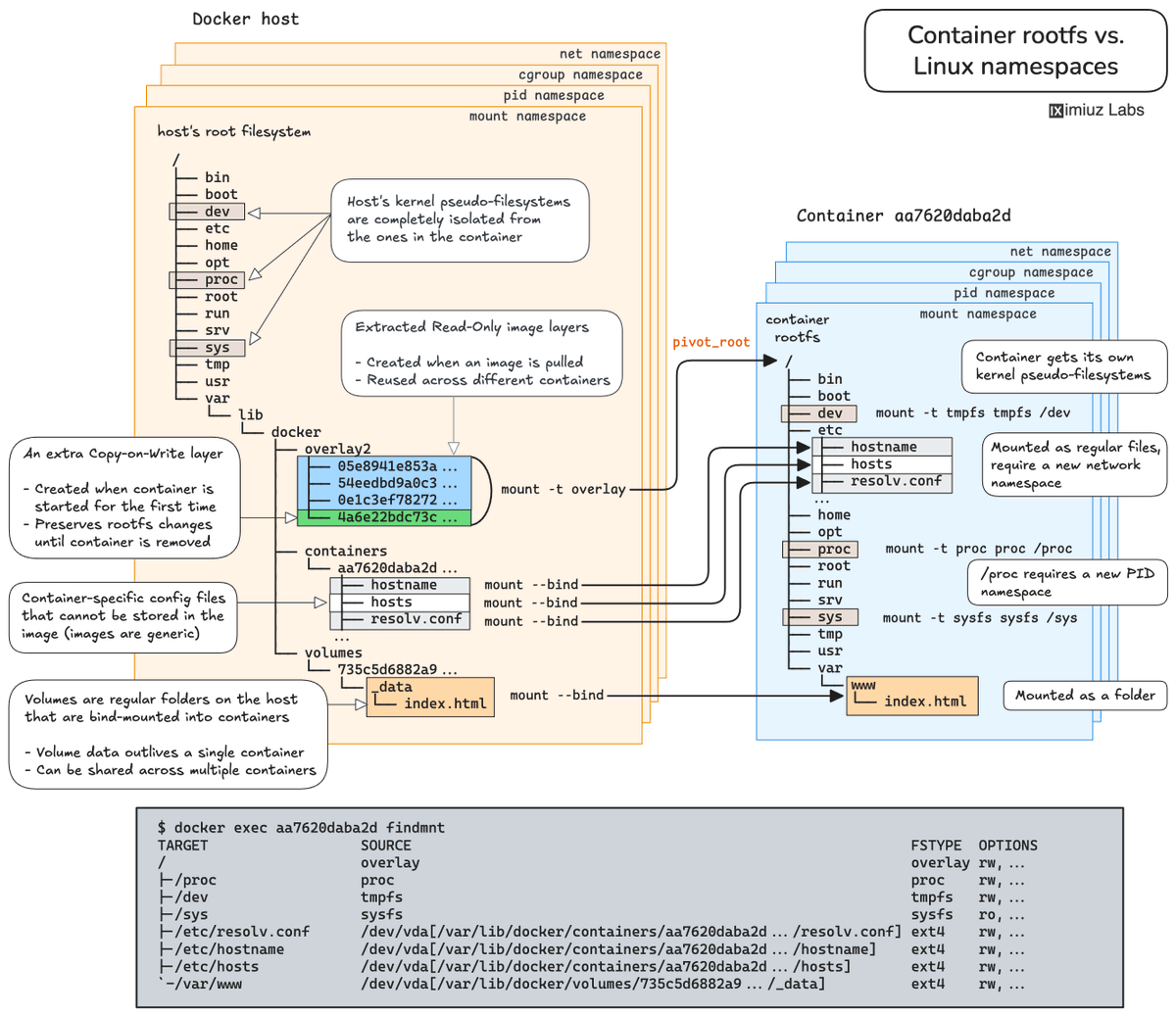
@iximiuz
Ivan Velichko
3 days
How Containers Work: Building a Docker-like Container From Scratch 🛠️ In this tutorial you will learn how to assemble a tiny but realistic container using only stock Linux tools: unshare, mount, and pivot_root. No runtime magic and (almost) no cut corners https://t.co/6Pj2cn3HUk
4
151
837
@ConcorW
CONCOR Area-II (West) - भारतीय कंटेनर निगम लिमिटेड
12 hours
First rake carrying cement in specialised CONCOR tank containers moved from MP Birla Cement’s Mukutban Plant to CONCOR Terminal, Turbhe (Mumbai) in presence of CONCOR, Central Railway (NGP Division) officers and Plant Head RCCPL, and MP Birla Group representatives. Think
0
5
8
@KronesAG
Krones
10 days
Double the carrousels, double the speed! 🎠🚀 With the #Modulfill Dual, high-speed filling of PET bottles reaches a whole new level — up to 100,000 containers per hour! 💦🔁 Thanks to smart flow division and PFR valve tech, precision and efficiency go hand in hand. 🧃⚙️
6
4
5
@techstack_io
Techstack Ltd
2 days
🚢 Reliable logistics isn’t blocked by trucks or containers. It’s blocked when systems can’t keep pace with growth. We enable companies to identify and mitigate risks before they limit their technology evolution. In logistics, that means proactive risk management, early
0
3
8
@AimePatrickIra1
Aime Patrick Irakiza 🇷🇼
18 hours
Why we NO LONGER need acres to feed the world 🌍🥔 🧵 1/ Look at this harvest! Dozens of potatoes from just BUCKETS. Not acres. Not hectares. Just repurposed containers on a rooftop or balcony. The myth that feeding humanity requires massive land? It's being shattered daily.
3
7
12
@TwillysTakes
twillyallen
2 hours
Hell ya new meal prep containers thank you @amazon
4
1
10