Explore tweets tagged as #MindGraph
@gilbert995_
gilbert
5 days
I found something really interesting. It’s called MindGraph — an open-source, API-first project that uses graphs to interact with natural language. It’s still a proof of concept, but the idea is genuinely smart. What surprised me is that it hasn’t gotten much marketing
0
0
0
@yoheinakajima
Yohei
2 years
and so it begins… knowledge graphs 🤝 agents (mindgraph) (babyagi)
24
12
372
@jomdium
fight_J
5 days
⚡ Token Signal : $MINDGRAPH ⚡ 🧫 Holder - 26 🧫 - 7bTUPxM8Sy7Un7Q9GDa2UQU1H1JSzQ5NkpXHFBzSBAGS 💎 AI Alert 👉 https://t.co/Tz0hferoSO ⬅️ 🔃- The Quickest fills I ever seen -🔃
0
1
0
@HudsonMayu
⚙️ SolMinter👈👈💡
5 days
🎯 Market Focus 🎯 🏆 $MINDGRAPH 🧫 - G6od6QPdz85nwRA3g4NeewGUsiZWrtsUW5hAjcwSpump 🏆 Time - 22min ago 📣 TOP CALL 👉👉 https://t.co/FG1mqjsFS6 💎 🔃- The Quickest fills I ever seen -🔃
0
1
0
@angie12785
Angela Noland
1 month
⚡ Token Signal : $MindGraph ⚡ 🧫 Holder - 29 🧫 - 7RjqmaPBuD1zNvbKiz2MtGCyHZMFe8yZLBVjUC1vpump 💎 AI Alert 🌐 https://t.co/WF9An3gjGC 👈 🤖 Check Analyze 👉👉 https://t.co/jgQ9UBqMmR ⬅️ 🔃- 30% lower fees than Photon/BullX -🔃
0
1
0
@Troy_degen888
TroyDegen
5 days
That's how the MindGraph Pippin came about!
@yoheinakajima
Yohei
11 months
took a “workflow” agent (from MindGraph) and simplified it down to two simple loops with overlapping tools all the conditionals/reasoning offloaded to the LLM loop
0
0
0
@yoheinakajima
Yohei
11 months
took a “workflow” agent (from MindGraph) and simplified it down to two simple loops with overlapping tools all the conditionals/reasoning offloaded to the LLM loop
@yoheinakajima
Yohei
2 years
The system is designed to be easily extendable using an integration manager, which enables integrations to call each other. Here’s how the integrations (blue) interact with each other, and call a base model.
16
34
191
@WillHumble_
Will Humble
2 years
Introducing the task agent starter kit! Combining ideas from @yoheinakajima's BabyAGI and Mindgraph projects, this project creates multiple AI agents that read incoming emails and assign tasks to either themselves or the human, and begin working tasks as they're assigned. They
20
17
102
@svonava
Daniel Svonava
2 years
Text data feel like a tangled mess? 🧶 MindGraph weaves it into a vivid knowledge tapestry. 🪡 It's high time to unleash visually-charged interconnected insights. MindGraph is a powerful prototype to create and query knowledge graphs from natural language inputs.
1
0
0
@Troy_degen888
TroyDegen
5 days
Was trying to build a RAG centric prototype and came across MindGraph, a proof of concept, open-source, API-first graph-based project designed for natural language interactions. Thought the idea was genius and it's a pity to see minimal marketing from @yoheinakajima even though
@yoheinakajima
Yohei
2 years
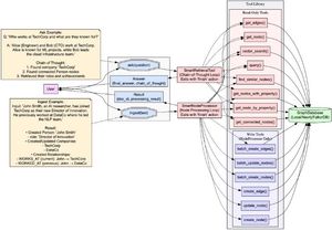
Open-sourcing "MindGraph", a proof of concept starter kit for building and querying against an ever-expanding knowledge graph with natural language! - multiple input types - simple interface - basic search/RAG against knowledge graph - easily extendable with integrations - basic
2
2
16
@SKASC_IIC
Institution's Innovation Council
16 days
A  Workshop on "PySpark  " was conducted  by the Department of Computer Technology and Data Science on  December 23, 2025  at Linux lab from (9:30 AM – 12:30 PM)  . The session was graced by the presence of Mohamed Ashif H -Data Engineer,Mindgraph Technologies,Coimbatore
0
0
1
@1001fonts
1001 Fonts
3 years
New free font 'Mindgraph' by Balpirick · Free for personal use · #freefont #font https://t.co/22Yqqrb9KB
0
0
3
@Michael35767052
Michael Sunday
5 days
⚡ Token Signal : $MINDGRAPH ⚡ 🧫 Holder - 23 🧫 - 7bTUPxM8Sy7Un7Q9GDa2UQU1H1JSzQ5NkpXHFBzSBAGS 💎 AI Alert 👉 https://t.co/3d6l6q52CM ⬅️ 🔃- Follow the whales and copy their moves -🔃
0
1
0
@privateAIcom
PrivateAI
2 years
Tried out @yoheinakajima's Mindgraph for KG extraction. Summary: for input processing, mindgraph uses ChatGPT4. Input form can vary - it can be text, url, or document. These options are processed in different modules.
28
25
84
@yoheinakajima
Yohei
11 months
more advanced examples should find existing relevant nodes and update them instead of adding new ones. in a previous version (mindgraph), i had this logic coded into (e.g. a "conditional_add_node" tool), but in this case, i've offloaded this reasoning to the LLM loop have been
1
3
36
@wtfmarvell
Marvel
1 month
This is one of Yohei earliest project, "MindGraph" He talked about this project alot in his tweets from march last year till earlier this year. https://t.co/O8bXZPsP5i https://t.co/RjslFYsqGE with pippin at 200m i believe this could be huge, will send supply from dev wallet
@yoheinakajima
Yohei
2 years
Open-sourcing "MindGraph", a proof of concept starter kit for building and querying against an ever-expanding knowledge graph with natural language! - multiple input types - simple interface - basic search/RAG against knowledge graph - easily extendable with integrations - basic
1
0
4
@akaanirban
Anirban
1 year
Need quick data insights? Just talk to Mindgraph Graphite. Our tool crunches numbers & creates custom visualizations on the fly. Perfect for busy execs! #DataAnalytics #ai #llms #ml
0
1
0
@Mloangkt
🧃JuiceFinder👈👈🖐️
5 days
🎯 Market Focus 🎯 ✨ $MINDGRAPH 🧫 - G6od6QPdz85nwRA3g4NeewGUsiZWrtsUW5hAjcwSpump 🌈 Time - 22min ago 📣 TOP CALL 👉👉 https://t.co/zHAsZCH1cv 💎 🔃- Follow the whales and copy their moves -🔃
0
1
0
@lablabai
lablab.ai
1 year
⏩The road to success needn’t be under construction anymore with MindGraph! Super thrilled to announce that MindGraph is part of the lablab NEXT program! 🤖 MindGraph leverages #ML and #NLP to enhance your document search related to your construction projects, with search
0
0
4