0xSero Profile Banner
0xSero Profile
0xSero

@0xSero

Followers
4K
Following
5K
Media
622
Statuses
5K

Dad | AI @thriveprotocol | -1B MRR | Podcaster Site: https://t.co/73Rzm24KWu

United States
Joined December 2020
Don't wanna be here? Send us removal request.
@0xSero
0xSero
2 months
3 months ago, I realized I was hopelessly dependent on corporations that only care about power, money, and control. At this point Cursor, Claude, OpenAI, all had rugged their unlimited plans. I wanted a Mac M3 Ultra with 512GB RAM. Ahmad and Pewdiepie convinced me otherwise.
140
206
2K
@0xSero
0xSero
1 day
Very fun challenge, the Kimi team really knows how to write a story. Good job. https://t.co/UlkC83tt6J
@Kimi_Moonshot
Kimi.ai
1 day
🔥Black Friday Deal $0.99 for one month of Kimi Pro + Kimi For Coding (Moderato plan, with agentic slides 🍌coming very soon)?? (But only if you can gaslight Kimi.) To unlock the lowest price, you need to bargain with Kimi, our very cute (and very stingy) deal guard. Top
1
0
12
@yacineMTB
kache
2 days
i'm washed bro
5
1
90
@0xSero
0xSero
2 days
100 on GitHub is better than a million anywhere else
3
0
14
@0xSero
0xSero
2 days
This guy inspired me to build Azul really the most impressive product taste I’ve seen on here
@wavefnx
wavefnx
2 days
Ceridwen Distill: New Rust crate part of the Ceridwen library, using a transformer model (ort/onnx) to extract keywords out of text Will be used with Archē (quoted) Using attention-weighted pooling as default
0
0
13
@0xSero
0xSero
2 days
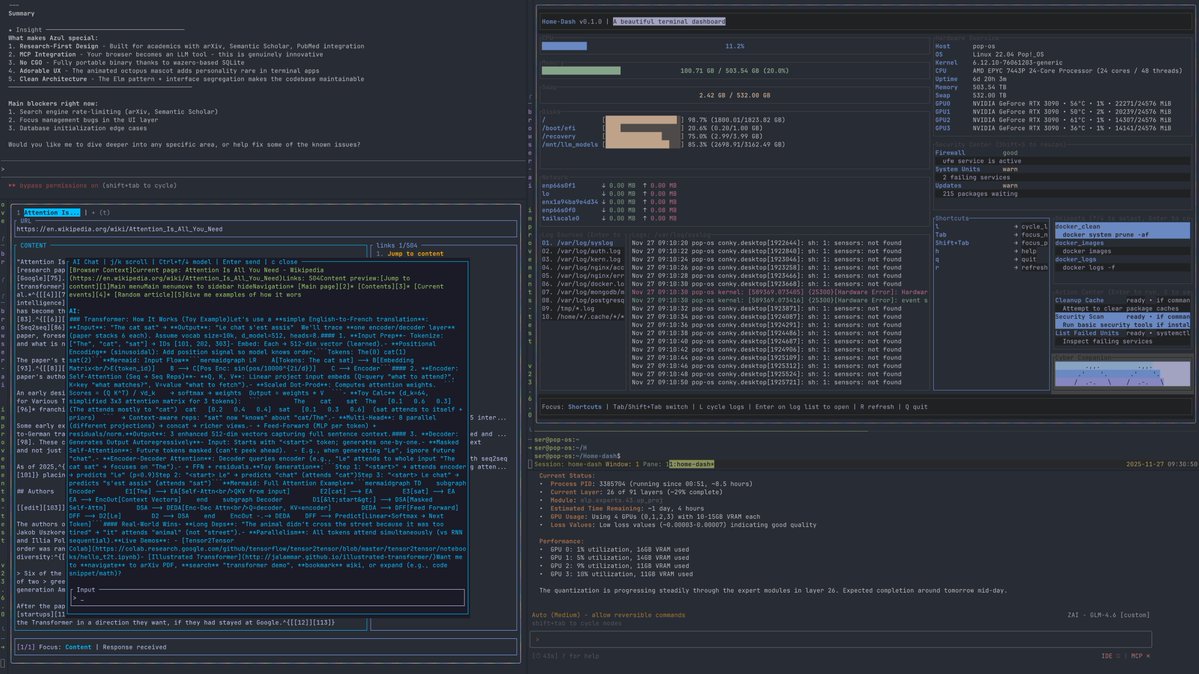
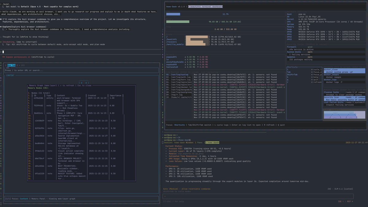
AI in the terminal browser, built for the AI in the terminal.
2
0
4
@0xSero
0xSero
2 days
I cannot describe how happy this thing makes me, I can confirm the cure to male loneliness is bigger pewter and more things to do. Azul my terminal browser is now open source, ask your AI buddy to set it up :p will continue to improve drastically over the next month.
16
22
588
@0xSero
0xSero
2 days
I'm going to make a list of mini-blogs, X threads and repos that make it possible to run a local AI browser extension, home-rag, and mem-layer with just 24GB VRAM Need to know from people here what they've tried so far and what they're struggled with.
4
1
17
@0xSero
0xSero
2 days
This is soooo good... https://t.co/e6PrM2c8ZI
0
0
1
@0xSero
0xSero
2 days
Western AI lab market this month have been great, I definitely feel a big step up in model quality, it feels like going from GPT-4 to Sonnet-3.6 Anthropic: Opus 4.5 is too good, very good at following instructions, makes sonnet 4.5 look trashy. Upgraded to 200$ max plan for the
@0xSero
0xSero
3 days
this is how you know Opus is good, I almost never hit limits these days, but I've been ripping Opus all day.
4
3
20
@0xSero
0xSero
2 days
I saw someone else on X build a terminal browser, and since I have been spending like 75% of my work day in the terminal I decided to do the same. Azul is a terminal browser built with Rust, it wraps DuckDuckGo, Wikipedia, arXiv, Google Scholar, home-rag, and mem-layer. -
12
34
441
@0xSero
0xSero
3 days
Launching azul terminal browser soon (: browser for AIs
1
0
19
@0xSero
0xSero
3 days
Home sweet home.
2
0
27
@0xSero
0xSero
3 days
this is how you know Opus is good, I almost never hit limits these days, but I've been ripping Opus all day.
2
0
20
@0xSero
0xSero
3 days
I recommend trying this out: https://t.co/SPRevUmsyK Works in Claude Code, very smart, 200k context, great at python and ts, follows instructions well. I have been using it to pad my usage, these AI bills are getting ridiculous
14
13
147
@0xSero
0xSero
3 days
If any of you are in Warsaw and are interested in free AI education comment under this post. I am organize a biweekly meetup for teaching AI stuff in the city, would love to have you join. https://t.co/YwZk1Sqy2y
Tweet card summary image
meetup.com
Join us to discuss AI development, news, and information on how to improve your work and lifestyle. This meeting is casual and
1
0
5
@0xSero
0xSero
4 days
I am getting pumped..
0
0
3
@0xSero
0xSero
4 days
Opus building out a very strong terminal browser.
1
0
7
@0xSero
0xSero
4 days
Droid with CLI proxy is so great, I can use Codex, Claude, all my local models, anything I want from Openrouter, without having to pay https://t.co/rb6Ti5cKJP I already shill out so much money for all this, I am happy they are generous enough to allow BYOK. It's such a good
13
22
214